Всем привет!
Я много работаю с видео для виртуальной реальности, и одна из задач, которая всё ещё маячит на горизонте и требует уймы усилий — удобное создание и стриминг полноценного 6Dof видео. Большинство существующих решений сводятся к двум крупным направлениям.
-
Многокамерная реконструкция. Тут живут SFM, классические меш‑генераторы, nerf, gaussian splatting — и все варианты хранения результатов. Эти методы отлично работают для статичных сцен, но с видео пока справляются лишь немногие. Кроме того требуется большое количество камер и нестандартные сетапы для съемки
-
Чистая генерация видео. Диффузионные модели быстро учатся рисовать динамику. Свежий пример — Veo 3 способен сносно генерировать equirect видео (https://www.youtube.com/watch?v=OjaupTb7S-w) с небольшим количеством артефактов
В этой статье мы рассмотрим, как расширить возможности генеративных моделей для виртуальной реальности (VR), создав модуль для ComfyUI, который позволит:
-
преобразовывать изображения и видео между pinhole, fisheye и equirectangular проекциями;
-
итеративно аутпейнтить панорамы до полного сферического охвата;
-
синтезировать новые ракурсы свободным движением камеры в 3‑D‑пространстве.
Я покажy, как объединить продвинутый reprojection (grid_sample + точки на сфере) с картами картами глубины и облаками точек, чтобы получить реалистичные «новые виды» из одного изображения. Кроме того совместим подход с геометрией хорошо совместим с подходом Video Generation
Типы камер и проекций: pinhole, fisheye, equirect
Pinhole (камера обскура)
d = 1/tan(fov/2)
r = x² + y²
theta = atan2(r, d) # angle from center
phi = atan2(y, x)
Z = R cos(theta)
X = R sin(theta) cos(phi)
Y = R sin(theta) * sin(phi)
Несмотря на сложную систему линз в современных камерах, большинство камер можно описать этой моделью и это привычные для нас изображения. Что важно, такой тип изображений наиболее часто используется и для обучения vision и генеративных моделей. Это важно, потому что по умолчанию предполагается что геометрия на проекции должна быть такой. Обычно FOV не превышает 60 градусов, иногда до 90. Если больше – становится видно искажения по краям и уменьшения центра. Математически невозможно спроецировать таким образом изображение с FOV равным или больше 180 градусов
Fisheye (рыбий глаз)
В этом типе проекции радиальное расстояние пропорционально углу
r = x² + y²
theta = r *(fov / 2) # angle from center
phi = atan2(y, x)
Z = R*cos(theta)
X = R*sin(theta)*cos(phi)
Y = R sin(theta) sin(phi)
Поддерживает до 360° FOV, но искажает прямые линии. Хотя здесь нет матеметического ограничения по углу, есть проблема с тем как сделать линзу чтоб она искажала входные лучи таким образом, чтоб r на проекции был пропорционален углу. Нелинейность популярных fisheye объективов и как ее учесть хорошо описана тут http://www.paulbourke.net/dome/fisheyecorrect/ . Но так как я работаю с математической моделью а не настоящими проекциями, проблемы нелинейности в проекте нет
Equirectangular (Равнопромежуточная ) проекция

Это математическое отображение сферических координат theta, phi на прямоугольник, многим знакомое еще с уроков школьной географии.
phi = x (horizontal_fov / 2)
theta = y (vertical_fov / 2)
X = R cos(theta) sin(phi)/
Y = R sin(theta)
Z = R cos(theta) * cos(phi)
Де-факто является стандартом для панорам (360° и 180°) и VR видео. Этой проекции не соответствует физического объектива.
Идея 1. Пишем перепроецирование.
Для того чтоб перейти от изображения в одной проекции к изображению в другой делаем шаги
-
Для каждой точки на конечной проекции ищем соответствующую точку на единичной сфере
-
Для каждой из этих точек на сфере ищем точку на исходной проекции. Получаем карту откуда брать точку на исходной проекции для перевода в конечную
-
Сохраняем и применяем эту карту. Код выглядит примерно так:
def map_grid(
grid_torch: torch.Tensor,
input_projection: str,
output_projection: str,
input_horizontal_fov: float,
output_horizontal_fov: float,
rotation_matrix: torch.Tensor = None
) -> np.ndarray:
"""
Maps a 2D grid from one projection type to another.
Args:
grid_torch (torch.Tensor): A 2D array of shape (height, width, 2) with x and y coordinates normalized to [-1, 1].
input_projection (str): The input projection type ("PINHOLE", "FISHEYE", "EQUIRECTANGULAR").
output_projection (str): The output projection type ("PINHOLE", "FISHEYE", "EQUIRECTANGULAR").
input_horizontal_fov (float): Horizontal field of view for the input projection in degrees.
output_horizontal_fov (float): Horizontal field of view for the output projection in degrees.
rotation_matrix (torch.Tensor, optional): A 4x4 rotation matrix. Defaults to identity matrix if not provided.
Returns:
np.ndarray: A 2D array of shape (height, width, 2) with the mapped x and y coordinates.
"""
with torch.no_grad():
if rotation_matrix is None:
rotation_matrix = torch.eye(4) # Identity matrix
rotation_matrix = rotation_matrix.float().to(grid_torch.device)
# convert all floats to tensors
input_horizontal_fov = torch.tensor(input_horizontal_fov, device=grid_torch.device).float()
output_horizontal_fov = torch.tensor(output_horizontal_fov, device=grid_torch.device).float()
# Calculate vertical field of view for input and output projections
output_vertical_fov = output_horizontal_fov # Assuming square aspect ratio
input_vertical_fov = input_horizontal_fov * (grid_torch.shape[0] / grid_torch.shape[1])
# Normalize the grid for vertical FOV adjustment
normalized_grid = grid_torch.clone()
normalized_grid[..., 1] *= (grid_torch.shape[0] / grid_torch.shape[1])
# Step 1: Map each pixel to its location on the sphere for the output projection
if output_projection == "PINHOLE":
D = 1.0 / torch.tan(torch.deg2rad(output_horizontal_fov) / 2)
radius_to_center = torch.sqrt(normalized_grid[..., 0]**2 + normalized_grid[..., 1]**2)
phi = torch.atan2(normalized_grid[..., 1], normalized_grid[..., 0])
theta = torch.atan2(radius_to_center, D)
x = torch.sin(theta) * torch.cos(phi)
y = torch.sin(theta) * torch.sin(phi)
z = torch.cos(theta)
elif output_projection == "FISHEYE":
phi = torch.atan2(normalized_grid[..., 1], normalized_grid[..., 0])
radius = torch.sqrt(normalized_grid[..., 0]**2 + normalized_grid[..., 1]**2)
theta = radius * torch.deg2rad(output_horizontal_fov) / 2
x = torch.sin(theta) * torch.cos(phi)
y = torch.sin(theta) * torch.sin(phi)
z = torch.cos(theta)
elif output_projection == "EQUIRECTANGULAR":
phi = grid_torch[..., 0] * torch.deg2rad(output_horizontal_fov) / 2
theta = grid_torch[..., 1] * torch.deg2rad(output_vertical_fov) / 2
y = torch.sin(theta)
x = torch.cos(theta) * torch.sin(phi)
z = torch.cos(theta) * torch.cos(phi)
else:
raise ValueError(f"Unsupported output projection: {output_projection}")
# Step 2: Apply rotation matrix for yaw and pitch
coords = torch.stack([x.flatten(), y.flatten(), z.flatten()], dim=-1)
coords_homogeneous = torch.cat([coords, torch.ones((coords.shape[0], 1), device=coords.device)], dim=-1)
coords_rotated = torch.matmul(rotation_matrix, coords_homogeneous.T).T
coords = coords_rotated[..., :3] # Extract x, y, z after rotation
# Step 3: Map rotated points back to the input projection
if input_projection == "PINHOLE":
D = 1.0 / torch.tan(torch.deg2rad(input_horizontal_fov) / 2)
theta = torch.atan2(torch.sqrt(coords[..., 0]**2 + coords[..., 1]**2), coords[..., 2])
phi = torch.atan2(coords[..., 1], coords[..., 0])
radius = D * torch.tan(theta)
x = radius * torch.cos(phi)
y = radius * torch.sin(phi)
mask = coords[..., 2] > 0 # Only keep points where z > 0
x[~mask] = 100
y[~mask] = 100
elif input_projection == "FISHEYE":
theta = torch.atan2(torch.sqrt(coords[..., 0]**2 + coords[..., 1]**2), coords[..., 2])
phi = torch.atan2(coords[..., 1], coords[..., 0])
radius = theta / (torch.deg2rad(input_horizontal_fov) / 2)
x = radius * torch.cos(phi)
y = radius * torch.sin(phi)
elif input_projection == "EQUIRECTANGULAR":
theta = torch.asin(coords[..., 1])
phi = torch.atan2(coords[..., 0], coords[..., 2])
x = phi / (torch.deg2rad(input_horizontal_fov) / 2)
y = theta / (torch.deg2rad(input_vertical_fov) / 2)
else:
raise ValueError(f"Unsupported input projection: {input_projection}")
x = x.view(grid_torch.shape[0], grid_torch.shape[1])
y = y.view(grid_torch.shape[0], grid_torch.shape[1])
output_grid = torch.zeros_like(grid_torch)
output_grid[..., 0] = x
output_grid[..., 1] = y
return output_grid
Можно обернуть перепроецирование в ComfyUI node
Замечаем что на шаге координатами XYZ легко проводить преобразования, которые соответсвуют движениям камеры путем перехода в однородные координаты (вектор XYZ переводим в XYZ1) и умножения на матрицу перехода . Таким образом практически без усилий можно получить узел который не только позволяет перепроецировать изображения, но и поворачивать их
Можено при повороте также возвращать маску с незаполненными регионами картинки.
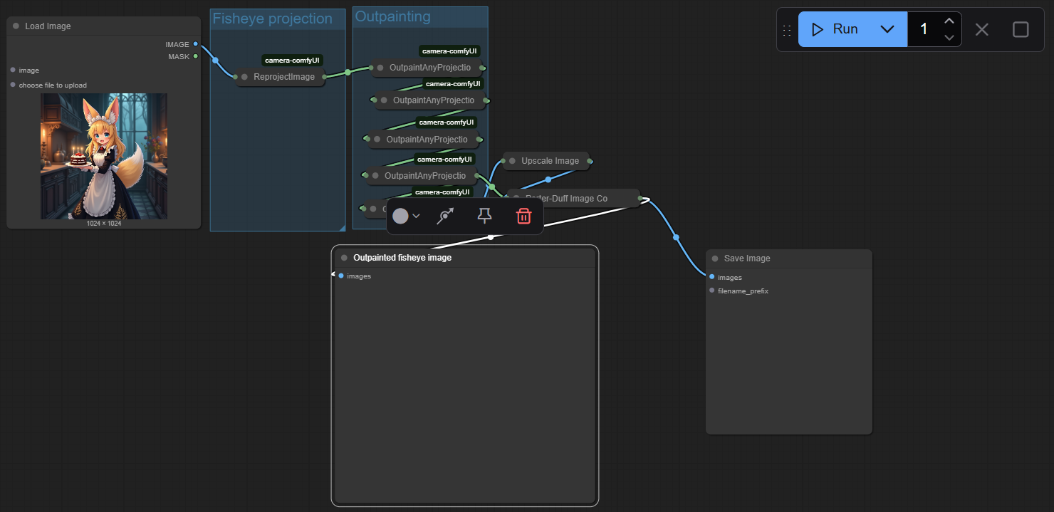
Если хочется, то можно использовать Patch-based подход для итеративного заполнения пустых мест при повороте! Например пайплайн может выглядеть так:
Проецируем картинку в fisheye 180, далее патчами поворачиваем ее в Pinhole, делаем oupainting любой моделью, проецируем обратно. Вот как это выглядит с Flux:

ComfyUI workflow для всех экспериментов лежат в репозитории

Заметим, что по факту мы выходим в 3д на каждом промежуточном шаге перепроецирования и если бы мы знали карту глубин, то вместо единичной сферы могли бы использовать ее для учета геометрии! Добавляем depth anything и все полетит? Конечно нет.
Идея 2. Глубина как патч‑оverlay
Чтобы добавить геометрию, нам нужна метрика расстояний до каждой точки изображения. Самый простой путь — добавить карту глубины, а потом в том же узле Grid Sample заменить единичную сферу на «слой» из рэй‑depth. Но сразу возникает пара подводных камней:
-
Существующие узлы в ComfyUI работают с относительной глубиной, нам же нужен MetricDepth – абсолютное значение глубины
-
Z‑depth ≠ R‑depth.
Большинство готовых моделей (MiDaS, ZoeDepth, DPT) возвращают z‑depth — расстояние вдоль оси камеры.
Для геометрии нужна
ray‑depth — длина луча от центра камеры до пикселя. Их легко перевести друг в друга. -
DepthAnythingV2 умеет более‑менее уверенно работать лишь на угле ~90°. Поэтому изображение с большим FOV режется на перекрывающиеся тайлы, каждая тайла через DepthAnything →
Z‑to‑Ray→ сборка финальной depth‑панорамы. При сборке я попробовал четыре стратегии: override и average даёт резкие ступени; soft‑blend (экспоненциальное затенение от центра к краям) ситуация чуть лучше, но всё равно видны швы; поэтому родился distance‑aware merge: вес каждого пикселя зависит от расстояния до края патча.
Узлы связанные с определением глубины собраны тут
Идея 3. Точка лучше полигона — переходим в point cloud
С картой глубины мы впервые получаем геометрию.
Если посмотреть на код перепроецирования, то поймем что для того чтобы использовать эту геометрию, нам необходима глубина конечного изображения а не начального. grid_sample подход почти невозможно использовать для свободного движения камеры по сцене.
Поэтому можно отказаться от подхода grid_sample и использовать подход с расчетами от начального изображения к конечному, а не наоборот. Естественным образом переходим к подходу pointcloud – облако точек: каждая точка хранит XYZ + RGBA. Для всех трёх проекций есть прямые формулы depth → XYZ
Pointcloud из себя представляет numpy array формы N*6 (XYZRGB). Также распространенным форматом хранения pointcloud является .ply – добавим i/o операции для numpy и ply.
-
I/O в PLY. Узел
PointCloud Save/Loadсохраняет numpyN×6в формате PLY — любой просмотрщик (MeshLab, CloudCompare, Open3D) открывает без конверсий. -
Рендер на CUDA. Внутри узла
PointCloud Projectлежит минимальный оc‑рендер: проецируем каждую точку в пространство камеры, сортируем по‑пиксельно по глубине, оставляем «первое попадание» и получаемRGB проекцию + α‑маску. -
Добавляем поворот pointcloud путем умножения однородных координат на матрицу поворота
-
Чистка. На переходах часто висят «одинокие» точки и зазоры. Помогает медианный фильтр по глубине + морфологическое закрытие маски; в репозитории скрипт
cloud_clean.py.Видим что при движении камеры и проецировании начинает учитываться глубина

Также полезно будет при проецировании pointcloud дополнительно возвращать глубину.
Почему не меш? Подход с мешами требует отдельной работы для детекции разрывов меша и пока не нашел приемлимых по качеству способов сделать это – вроде meta какие-то проекты на эту тему делали, но неудобно это все.
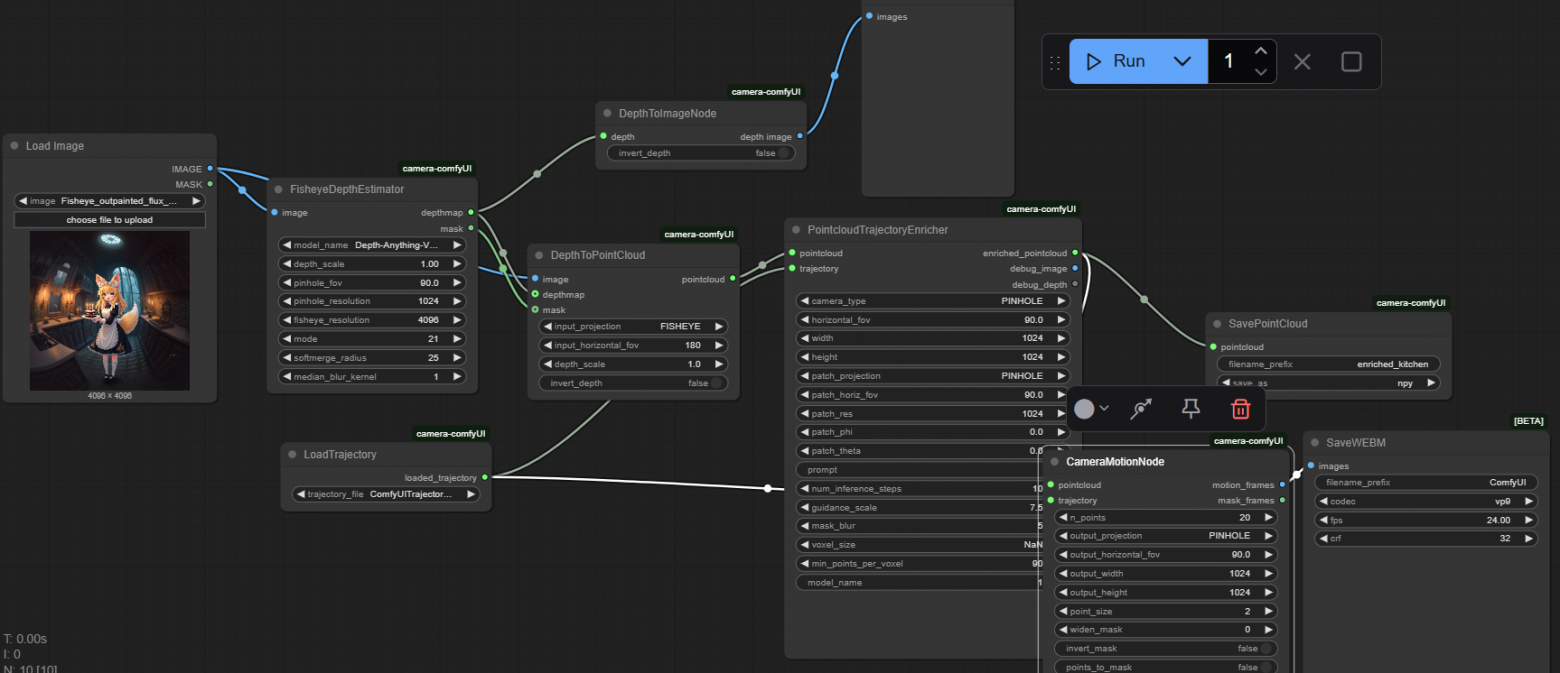
Идея 4. Обогащаем облако и двигаем камеру
Усложним workflow с камерой
-
RGB‑D → Point Cloud (узел
Depth2PC, маска = «какие точки уже есть»). -
Сдвигаем/вращаем камеру (матрица
4×4, тот же узел, что для Grid). -
Проецируем на выбранную проекцию и разрешение.
-
Маска → инпейтинг (любая SD/Flux‑workflow).
-
Новая глубина, нормируем чтоб после запуска depth estimation значения в уже известных точках совпадали. Это необходимо для отсутствия разрывов
-
Новые пиксели → точки → добавляем к облаку.
Повторяем, пока не надоест. После 3‑4 кругов сцена «закрывается» почти полностью.
Для удобства все эти действия объединены в один узел PointcloudEnricher
Чтобы показать движение, я сохраняю траекторию как список матриц 4×4 np.array.

Идея 5 Использование Видео генератора Wan для заполнения пустых мест при движении камеры.
Вместо итеративного обогащения облака точек можно использовать видеогенератор, например Wan2.1, недавно добавленный к базовым узлам ComfyUI. Таким образом берется качество и гладкость картинки от видеогенератора но при этом геометрия заведомо верна

Юзкейсы
-
VR180/360 конверсия. Из обычного кадра получаем стерео‑панораму или монопанораму без заметных швов.
-
Bullet‑time в одиночку. Ставите одну камеру, делаете оборот «облаком», добавляете motion‑blur во время рендеринга.
-
Точный equirect‑outpaint. Гарантированно верная геометрия горизонта + отсутствие «стянутости» на полюсах.
-
2d/3d конверсия для любой камеры и любого FOV

Репозиторий, рабочие графы для ComfyUI и полные скрипты очистки/рендера — в
https://github.com/Alexankharin/camera-comfyUI. Pull‑request’ы и идеи приветствуются!
Что дальше?
-
Рефактор кода и убрать зависимость от flux
-
Gaussian Splatting – не уверен что будет время аккуратно добавить рендеринг
Продолжайте экспериментировать — VR‑панорамы ещё никогда не были столь досягаемы!
Автор: Sakhar


