
Я – Андрей, технологический предприниматель и консультант по ИИ.
Январь вновь оказался насыщенным месяцем на прорывные исследования в сфере искусственного интеллекта (ИИ). В этой статье я отобрал десять работ, которые ярко демонстрируют, как современные методы обучения с подкреплением (RL), мультиагентные системы и мультимодальность помогают ИИ-агентам не только решать сложнейшие задачи, но и приближаться к пониманию мира «на лету». А также расскажу о «последнем экзамене человечества», как обучать роботов, лаборатории ИИ-агентов и других актуальных исследованиях.
Если вы хотите быть в курсе последних исследований в ИИ, воспользуйтесь Dataist AI — моим бесплатным ботом, который ежедневно обозревает свежие научные статьи.
А также подписывайтесь на мой Telegram-канал, где я делюсь инсайтами из индустрии, советами по запуску ИИ-стартапов, внедрению ИИ в бизнес, и комментирую новости из мира ИИ. Поехали!
1. DeepSeek R1
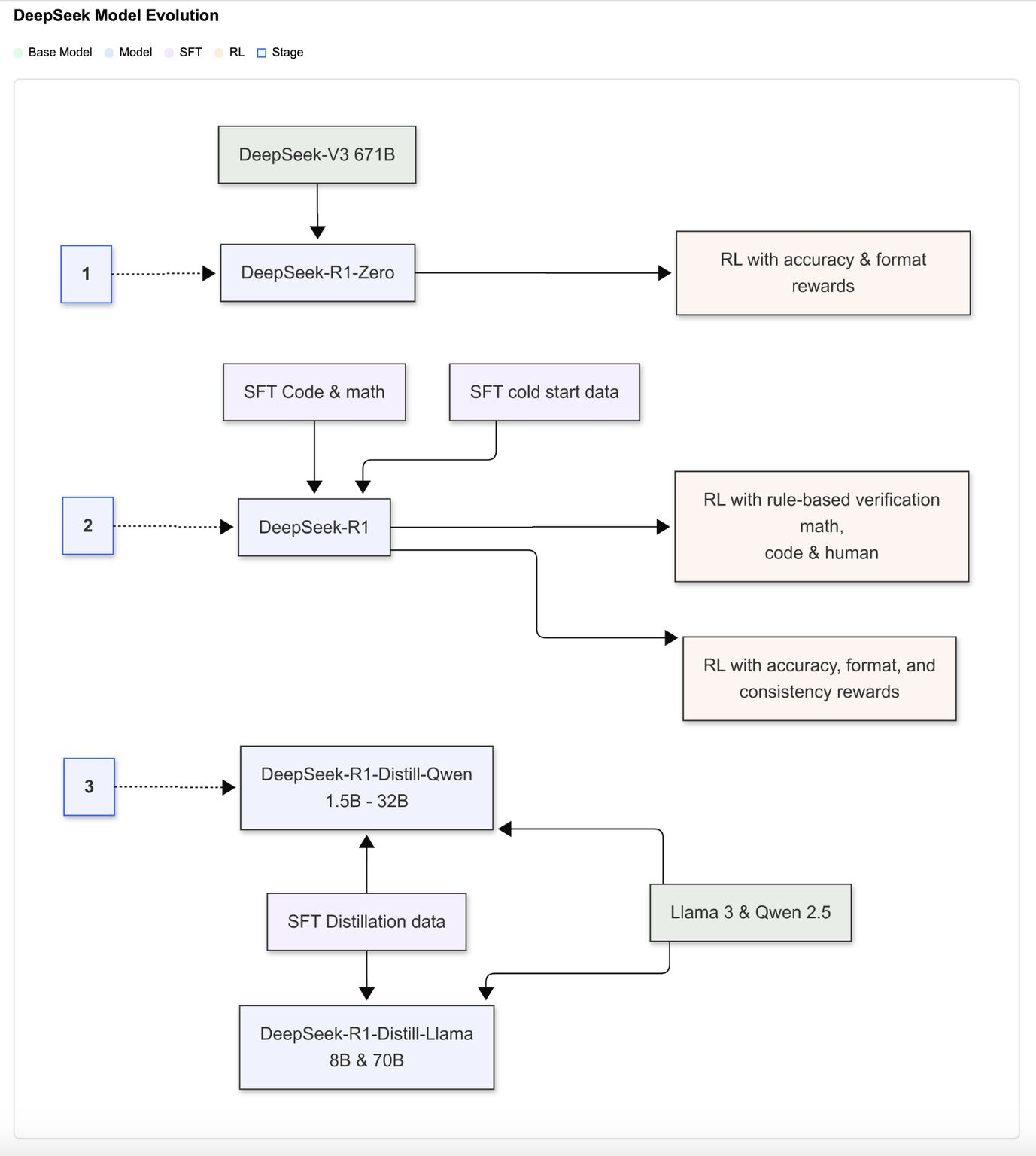
Начнем с короткого разбора нашумевшей модели от китайской компании DeepSeek. Разработчики демонстрируют, как с помощью обучения с подкреплением (RL) можно значительно улучшить способность больших языковых моделей к рассуждению. Они научили модели самостоятельно генерировать развернутые цепочки мыслей и сложные стратегии решения задач.
Таким образом удалось обучить две модели: DeepSeek-R1 и DeepSeek-R1-Zero, которые конкурируют с закрытыми аналогами вроде OpenAI-o1 на задачах математики, логики, программирования и других дисциплин.
Как этого удалось добиться? DeepSeek-R1-Zero училась «с нуля» методом RL без предварительного Supervised fine-tuning (SFT), следуя заданному формату: «<think>…</think><answer>…</answer>» (чтобы модель генерировала цепочку рассуждений явно).
Разработчики использовали задачи, где можно однозначно проверить решение (например, математика или программирование). Если итог совпадал с верным ответом (или код компилировался и проходил тесты), модель получала положительную награду для RL.
Для DeepSeek-R1 добавляют несколько примеров для холодного старта с качественными решениями. Затем следуют этапы:
1. Небольшой Supervised fine-tuning (SFT) на предварительных данных. SFT — процесс дообучения языковой модели с использованием размеченных данных, чтобы адаптировать ее для решения конкретных задач. При этом модель корректирует свои параметры на основе сравнения предсказаний с заданными правильными ответами.
2. RL для усиления рассуждения (математика, код, логика). Модель получала вознаграждение за правильные и отформатированные ответы, что способствовало ее адаптации к разнообразным задачам.
3. Сборка нового датасета с помощью rejection sampling и повторный SFT. Rejection sampling – это метод выборки, при котором из простого для генерации распределения берутся случайные кандидаты, а затем каждый кандидат принимается с определенной вероятностью так, чтобы итоговая выборка соответствовала нужному целевому распределению.
4. Итоговое применение RL, учитывающее разнообразные типы запросов – от специализированных задач до общих сценариев.
Далее происходит дистилляция посредством генерации 800 тыс. пошаговых выборок, на основе которых дообучают компактные модели (от 1.5B до 70B) на базе Qwen и Llama.

Интересно, что модель эволюционирует самостоятельно, используя длинные цепочки рассуждений, анализ промежуточных шагов и рефлексию о возможных ошибках. Также формат вывода разделяет цепочку рассуждений и финальный ответ, что улучшает удобство восприятия. В отличие от экспериментов с MCTS или Process Reward Model, RL и аккуратная дистилляция дали существенный прирост результатов на задачах AIME (олимпиадная математика), MATH-500, Codeforce (олимпиадное программирование) и AlpacaEval 2.0.

Таким образом DeepSeek показывают, что даже без гигантских объемов размеченных датасетов большие языковые модели могут эффективно обучаться рассуждениям, а дистилляция позволяет переносить это умение в компактные модели без существенной потери точности. В перспективе авторы планируют улучшать модель на более широком спектре задач — от инженерии до разговорных навыков.
2. Cosmos World Foundation Model Platform for Physical AI
Разработчики Nvidia представляют платформу Cosmos World Foundation Model (WFM) для «Физического ИИ» — систем, которым нужен «цифровой двойник» реального мира, например, для роботов и устройств с сенсорами. Модель предсказывает и генерирует видео будущих состояний, учитывая как предыдущие наблюдения, так и действия роботов и инструкции, что помогает обучать роботов без риска для реальных устройств.
Разработчики обработали около 20 млн часов видео с применением фильтров по качеству, аннотация делалась с помощью визуальных языковых моделей (VLM). Далее были разработаны универсальные токенизаторы для эффективного сжатия видео без потери деталей.
Следом были обучены два типа моделей: диффузионная WFM, где видео генерируется пошаговым удалением шума и авторегрессионная WFM, предсказывающая следующий токен по аналогии с LLM, с усиленным «diffusion decoder» для повышения детализации.
В итоге последовала пост-тренировка под конкретные задачи: от управления камерой до автономного вождения и робо-манипуляций, плюс двухуровневая фильтрация для безопасности.

Cosmos WFM — важный шаг к созданию единой «модели мира», применимой в робототехнике и других задачах физического ИИ. Несмотря на уже достигнутые успехи, предстоит решать задачи повышения физической реалистичности, чтобы обеспечить надежность в реальных приложениях (Sim2Real-адаптация). Остается добавлять в обучающую выборку еще больше физических сценариев и использовать синтетические данные из симуляторов.
3. GameFactory: Creating New Games with Generative Interactive Videos
Авторы из Гонконгского университета предлагают фреймворк GameFactory для создания новых игровых сцен на основе предобученных диффузионных видеомоделей. Система использует небольшой датасет роликов с аннотациями действий (на примере Minecraft) для «привития» модели навыков реагировать на клавиатуру и мышь, обеспечивая интерактивность, схожую с настоящей игрой.
Для этого авторы создали специальный датасет GF-Minecraft с разметкой действий (WASD, движения мыши).
Далее последовала стратегия обучения:
1. Обучение базовой модели на открытых данных;
2. Дообучение с помощью LoRA для адаптации под игровые видео, при заморозке большинства весов модели;
3. Обучение модуля управления;
4. На этапе генерации LoRA отключается, сохраняя универсальный стиль с учетом управляемых действий.
Авторегрессивная генерация позволяет моделям генерировать видео «кусками», увеличивая длину ролика практически неограниченно.
Интересно, что собственный датасет GF-Minecraft отличается точностью фиксации действий и автоматической рандомизацией сцен, что позволяет модели реагировать даже на редкие комбинации клавиш. Разделение контроля для дискретных и непрерывных действий улучшает точность предсказаний, а модель учится базовой физике.
GameFactory демонстрирует, как сочетание открытых видеомоделей и узкоспециализированного датасета позволяет создавать генераторы новых игровых миров. Хотя задача генеративного игрового движка еще не решена полностью, данный подход открывает путь к автономному созданию игр и универсальным симуляторам для робототехники и автопилотов.
4. UI-TARS: Pioneering Automated GUI Interaction with Native Agents
ByteDance (владелец TikTok) представили end-to-end ИИ-агента UI-TARS для автоматического взаимодействовияс графическим интерфейсом (UI), используя только скриншоты. В отличие от модульных решений, где навигация и генерация действий разделены, UI-TARS обучен на больших данных и самостоятельно выполняет задачи от визуального понимания до планирования и совершения действий (клики, ввод текста и т.д.).
Разработчики тренировали модель на огромном наборе скриншотов с метаданными (bounding-box, текст, названия элементов) и задачах по детальному описанию интерфейса. Далее унифицировали моделирование атомарных действий (Клик, печать, перетаскивание, скролл) для разных платформ.
Модель генерирует «цепочку мыслей» (chain-of-thought) перед каждым действием, разбивая задачу на этапы и корректируя ошибки. В конце следует итеративное обучение с рефлексией: сбор новых действий в реальных виртуальных окружениях с последующей ручной корректировкой ошибок.
UI-TARS распознает почти все нюансы интерфейса: модель демонстрирует рекордные показатели на более чем 10 задачах (OSWorld, AndroidWorld, ScreenSpot Pro), часто превосходя даже GPT-4 и Claude.

Модель от ByteDance подтверждает, что будущее GUI-агентов лежит в интегрированном подходе без громоздких модульных разделений. Модель сама учится видеть интерфейс «как человек», размышлять и совершать точные действия, что упрощает разработку и обеспечивает постоянное улучшение благодаря накоплению новых данных.
5. Multiagent Finetuning: Self Improvement with Diverse Reasoning Chains
Исследователи из Гарварда, Оксфорда, MIT и Google DeepMind предложили подход мультиагентного дообучения, при котором вместо единой модели обучается сразу несколько агентов, каждый из которых специализируется на определенной задаче: генерация чернового решения, критика или улучшение ответа. Таким образом можно сохранять разнообразие логических цепочек, предотвращая однообразие и обеспечивая дальнейшее самоулучшение модели.
Исследователи использовали мультиагентные «дебаты»: несколько копий модели независимо генерируют ответы, после чего «спорят» друг с другом, финальный ответ выбирается голосованием или через работу специальныхкритиков. В результате итеративного дообучение такие «дебаты» обеспечивают устойчивый прирост точности без необходимости в ручной разметке.
Метод демонстрирует улучшение по сравнению с классическим подходом с одним агентом, где качество либо быстро достигает потолка, либо ухудшается. Мультиагентное дообучение значительно повышает качество решений на задачах, требующих пошагового рассуждения (GSM, MATH, MMLU). Несмотря на высокие вычислительные затраты, метод открывает путь к более широкому применению самоулучшающихся систем.

6. Chain of Agents: Large language models collaborating on long-context tasks
Разработчики из Google Cloud AI Research представили метод Chain-of-Agents (CoA) для эффективной обработки очень длинных текстов.
Метод основан на разделении текста на фрагменты (chunks), соответствующие лимиту контекста (например, 8k или 32k токенов). Далее каждый агент обрабатывает свой кусок с учетом резюме предыдущего, формируя новое сообщение. В итоге агент-менеджер формирует финальный ответ.
Метод CoA превосходит как стратегию подачи полного текста, так и классический RAG, поскольку каждый агент фокусируется только на небольшом фрагменте. Эксперименты показали улучшение результатов до +10% на задачах суммаризации и длинных вопросах-ответах (QA)

Но при последовательной передаче информации от одного агента к другому есть риск, что какие-то важные детали «потеряются». Авторы замеряли так называемый information loss, когда в промежуточных шагах модель фактически «видит» правильные данные, но из-за неточных коммуникаций итоговая генерация оказывается хуже (что-то похожее на игру в «сломанный телефон»).
Так, например, если в одном из промежуточных шагов агент внезапно выдает «пустой» или нерелевантный ответ (например, модель решила, что ответа нет), то дальше по цепочке может распространиться некорректная, «нулевая» информация. В итоге вся цепочка разваливается на бессвязные ответы, и менеджеру (финальному агенту) уже нечего объединять.
Авторы используют простое деление на фрагменты, но выбор их оптимального размера — непростая задача. Для разных текстов (например, код против длинных статей) могут понадобиться разные алгоритмы.
Существуют вопросы о том, стоит ли разбивать текст по абзацам, по смысловым блокам, по предложениям и т.п. От этого существенно зависит качество итогового ответа. Но, в целом, метод достаточно перспективный, и я уже использую его в своих проектах.
7. Towards System 2 Reasoning in LLMs: Learning How to Think With Meta Chain-of-Thought
Исследователи из Стэнфорда и Беркли вводят понятие «Meta Chain-of-Thought (Meta-CoT)», где модель не только генерирует пошаговые рассуждения, но и явно отображает внутренний процесс поиска решений: перебор гипотез, откаты назад и оценку альтернатив. Такой подход приближает рассуждения модели к «Системе 2» из когнитивной психологии, позволяя решать более сложные задачи.
В этом методе решение задач рассматривается как процесс поиска, аналогичный деревьям поиска в играх. В дополнение к финальной цепочке рассуждений фиксируется история перебора («meta-стадии»), включающая откаты и альтернативные ветки. Модель дообучается с помощью инструкций и усиливается методом RL с помощью Process Reward Model, что позволяет корректно использовать Meta-CoT при решении новых задач.
Отдельно обучаются верификаторы, оценивающие промежуточные шаги, и применяется мета-обучение (Meta-RL). Эксперименты на крупном наборе математических задач (Big MATH) демонстрируют, что параллельное сэмплирование и дерево поиска значительно улучшают результаты.
Meta-CoT предоставляет более человекоподобный механизм рассуждения, позволяющий решать задачи, недоступные при классическом Chain-of-Thought. Это открывает новые направления для создания систем с глубоким «системным» интеллектом, способных к самокоррекции и поиску новых эвристик.
Название исследования звучит устрашающе, но на самом деле так называется бенчмарк для оценки знаний и умений современных больших языковых моделей от исследователей из центра по ИИ-безопасности. Цель — создать комплексный набор вопросов PhD-уровня, охватывающий различные дисциплины, чтобы проверить способность моделей давать точные и верифицируемые ответы.
Исследователи собрали более 3000 вопросов от математики до археологии с участием экспертов со всего мира, отобрали через тестирование на нескольких продвинутых моделях и исключили тривиальные вопросы.
Задания представлены в форматах множественного выбора и точного соответствия, при этом около 10% вопросов мультимодальные. После автоматической проверки вопросы проходят несколько раундов ревью профильными специалистами.
HLE показывает, что даже передовые модели далеки от экспертного уровня в решении узкопрофильных и «не заученных» задач. Этот бенчмарк служит надежным маркером прогресса ИИ-систем и стимулирует дискуссии о безопасности и регулировании ИИ.
Большие языковые модели развиваются настолько быстро, что уже через несколько месяцев могут преодолеть большую часть существующих тестов. Создателям HLE важно следить, чтобы и этот бенчмарк не оказался «пройденным» слишком рано. Так Deep Research от OpenAI уже достигла 26,6% в этом бенчмарке.
9. VideoRAG: Retrieval-Augmented Generation over Video Corpus
Исследователи предлагают расширить концепцию Retrieval-Augmented Generation (RAG) на видеоконтент. Модель динамически находит релевантные видео из огромного корпуса, используя как визуальные, так и текстовые данные, и интегрирует их для генерации точных и детализированных ответов.
Исследователи использовали двухэтапную архитектуру: на этапе retrieval система ищет видео по мультимодальным эмбеддингам (кадры и транскрипты), а на этапе generation извлеченные данные объединяются с исходным запросом и подаются в Large Video Language Model (LVLM). Если субтитры отсутствуют, они автоматически генерируются с помощью ASR (например, Whisper).
В экспериментах использовались вопросы из набора WikiHowQA, а видеокорпус — из HowTo100M. Показано, что даже только транскрипты дают преимущество по сравнению с классическим текстовым RAG, а добавление визуальной составляющей еще больше улучшает результат.
Одно из ключевых затруднений — большой объем и разнообразие видеоматериалов. Видео могут включать множество динамичных сцен, содержать шум, переходы кадров и разную скорость смены контента. Для улучшения требуется оптимизация мультимодальных эмбеддингов и индексов, а также более продуманная стратегия отбора кадров.
VideoRAG значительно повышает точность и релевантность ответов в задачах, где важны пошаговые инструкции и наглядность, по сравнению с традиционными методами работы с текстом за счет видеомодальности. Ждем RAG-системы и в других модальностях.
10. Agent Laboratory: Using LLM Agents as Research Assistants
Исследователи из AMD и института Джона Хопкинса разработали автономную лабораторию ИИ-агентов, которая покрывает весь цикл научного исследования в области машинного обучения: от обзора литературы до проведения экспериментов и составления отчета. Система помогает экономить время, автоматизируя рутинные задачи, при этом оставляя за исследователем возможность контроля и корректировки результатов.
Система работает в три этапа:
-
Обзор литературы: агент ищет и отбирает релевантные статьи через API arXiv;
-
Эксперименты: формулируется план, подготавливаются данные и выполняются эксперименты с помощью модуля mle-solver, который автоматически пишет и дорабатывает код, ориентируясь на метрики.
LLM-агенты проводят анализ литературы, планируют эксперименты, обрабатывают данные и интерпретируют результаты, mle-solver используется для экспериментов, а paper-solver для генерации отчетов.
Процесс в mle-solver состоит из: (A) выполнение команд для генерации кода, (B) запуск кода с исправлением ошибок, (C) оценка программы с помощью функции вознаграждения, (D) самоанализ для улучшения следующих итераций и (E) стабилизация производительности. -
Написание отчета: модуль paper-solver генерирует черновик в LaTeX, после чего проводится ревизия с участием человека.
Система может работать как автономно, так и в режиме «ко-пилота», когда человек направляет процесс.
В ходе эксперимента система автономно сгенерировала 15 статей по пяти темам, используя три разных LLM (gpt-4o, o1-mini, o1-preview). Десять аспирантов оценивали каждую статью по качеству эксперимента, отчета и полезности по шкале 1–5. Результаты показали, что o1-preview признана самой полезной (4.4/5) и демонстрирует лучшее качество отчета (3.4/5), однако чуть уступает o1-mini в экспериментальной части (2.9/5).
Конечно, ИИ-агенты все еще могут галлюцинировать, что ставит под сомнение достоверность экспериментов. Но, в целом, лаборатория ИИ-агентов показывает, что LLM-агенты могут существенно ускорить научный прогресс, выполняя рутинные задачи, что позволяет ученым сосредоточиться на своей работе. Приведенные в статье исследования наглядно демонстрируют, как стремительно развивается сфера ИИ. Современные методы в области ИИ позволяют создавать системы, способные не только решать сложнейшие задачи, но и эволюционировать, приближаясь к «человеческому» пониманию мира. Последние месяца обогащают теоретическую базу и открывают новые возможности для практического применения в робототехнике, внедрении ИИ в бизнес и научных исследованиях.
Вот такие интересные исследования вышли в январе. Не забудьте подписаться на мой Telegram-канал и использовать Dataist AI, чтобы всегда быть в курсе самых свежих новостей, обзоров и инсайтов в сфере ИИ. Оставайтесь на шаг впереди в этом быстро меняющемся мире технологий!
Автор: Dataist


