ВВЕДЕНИЕ
По мере роста сложности программных систем документация становится не “сопроводительным текстом”, а инженерным активом, она участвует в принятии решений, согласовании требований, проектировании архитектуры, тестировании и эксплуатации. Однако на практике документация часто создаётся разрозненно, несколькими авторами, в несогласованных форматах. Это приводит к потере целостности и росту транзакционных издержек на коммуникации. В такой распределённой среде параллельно растёт применение AI-ассистирования при подготовке технических материалов, что повышает требования к формализации процесса и контролю качества создаваемых артефактов [1].
В программных проектах техническая документация представляет собой совокупность различных артефактов – требований, сценариев, диаграмм, описаний архитектуры и данных – распределённых между участниками и стадиями жизненного цикла. В условиях активного уточнения целей и решений, особенно на стадии исследовательско-опытных работ (research and development, R&D; далее – R&D), такие артефакты развиваются неравномерно, одни быстро детализируются и пересматриваются, другие остаются на уровне ранних гипотез. Это приводит к утрате целостности документационного контура, возникают противоречия между документами, различается уровень абстракции, дрейфует терминология, а изменения становятся трудно сопоставимыми друг с другом. Одновременно ослабевает трассируемость и затрудняется восстановление причинно-следственной цепочки “исходные данные → допущение → решение → требование → сценарий/диаграмма → проверка”, что увеличивает стоимость ревью и повышает риск ошибочных инженерных выводов [2–5].
Дополнительную сложность вносит использование AI-агентов для подготовки текста и артефактов. Даже при высокой скорости генерации у агентов существует ограничение на объём одновременно учитываемой информации (контекстное окно), а качество удержания ранее зафиксированных ограничений и определений может снижаться по мере роста числа документов и связей между ними. В результате возрастает вероятность пропуска критичных условий, непреднамеренного изменения терминов и появления несогласованностей между документами. Совокупно указанные факторы делают создание и сопровождение технической документации затратным и слабо управляемым процессом, требующим формализованной среды, в которой структура артефактов, их связи, правила эволюции и роль человека в принятии решений закреплены процедурно.
Цель работы – разработать и описать методику, а также спроектировать разрабатываемую среду, предназначенную для воспроизводимого создания технической документации по этапам при контролируемом участии AI-агента. В рамках рассматриваемого подхода документация трактуется как опережающий проектный артефакт, она используется для исследования и формализации предметной области, фиксации допущений и ограничений, построения требований и сценариев, уточнения данных и архитектурных решений – с тем, чтобы на последующем этапе реализации (кодинга) опираться на уже согласованный и трассируемый документационный контур и тем самым снижать неопределённость и стоимость изменений.
Научная новизна работы состоит в формализации SDD (Spec-Driven Documentation) как процессно-артефактного подхода к техдокументации, документация задаётся как связанный контур спецификаций, для которого определены классы артефактов, типы связей трассируемости и правила эволюции на R&D-стадии при участии AI-агента. В рамках подхода вводятся критерии готовности (Definition of Done, далее – DoD) и механизм работы с неопределённостью через GAP-реестр, позволяющий различать подтверждённые знания, допущения и открытые вопросы.
Практическая значимость работы состоит в том, что предложены применимые элементы, которые могут быть внедрены в проект в режиме docs-as-code без изменения технологического стека разработки:
-
модель артефактов и базовые инварианты трассируемости между ними;
-
DoD как минимальный порог качества ключевых артефактов;
-
GAP-реестр как “легальная неполнота” для R&D;
-
фиксация архитектурно значимых решений в формате ADR;
-
протокол взаимодействия “человек ↔ AI-агент” в режиме human-in-the-loop, фиксирующий границы ответственности и условия обязательного вмешательства человека.
Оценка эффективности подхода (влияние на трудозатраты сопровождения, число коллизий, полноту трассируемости и качество ревью) требует отдельной эмпирической валидации и рассматривается как направление дальнейшей работы.
Предлагаемый подход ориентирован на программные проекты, в которых техническая документация рассматривается как управляемый инженерный артефакт и, как следствие, должна быть пригодна для работы в режиме docs-as-code, храниться в версионируемом виде, проходить ревью по аналогии с изменениями в коде и сохранять историю эволюции решений. Существенным требованием является трассируемость – наличие явных связей между требованиями, сценариями, моделями/диаграммами, архитектурными решениями и проверками, позволяющих восстанавливать причины принятых решений и контролировать согласованность документационного контура.
Ограничением подхода является невозможность замены им предметной и архитектурной экспертизы, несмотря на использование AI-агента для подготовки и согласования артефактов, принятие решений, выбор компромиссов и ответственность за доменную корректность остаются на стороне разработчика/архитектора. Иными словами, SDD задаёт рамки и повышает управляемость процесса, но не устраняет необходимость человеческого утверждения критичных предпосылок и выводов.
1. Теоретические основания и контекст
В настоящей работе подход docs-as-code рассматривается как организационно-технологическая модель производства и сопровождения технической документации, при которой используются те же инструменты и инженерные практики, что и при разработке программного кода, системы контроля версий, изменения через pull request с ревью, ведение задач в issue-трекере, автоматизированные проверки и воспроизводимые сборки, а также хранение материалов в лёгких текстовых форматах (Markdown/AsciiDoc и др.). Такое понимание закреплено в профессиональной среде (в частности, в сообществе Write the Docs [6]), где docs-as-code трактуется как философия “писать документацию теми же инструментами, что и код”. Практическое применение и обсуждение подхода в русскоязычной инженерной среде отражено в обзорах и кейсах [7–11].
Важно развести docs-as-code и схожие, но не тождественные практики, поскольку в инженерной культуре они нередко смешиваются. Во-первых, существует подход “документация из кода”, когда часть материалов генерируется из исходников [12] (например, reference-документация по аннотациям, спецификациям и интерфейсам). Во-вторых, существует docs-as-code как способ управления документацией: версионирование, ревью, CI-проверки, единые конвенции и контроль качества. В терминах данной работы docs-as-code относится ко второму смыслу и не предписывает, что документация обязана быть производной от кода, напротив, он применим как к “код-центричной” документации, так и к “док-центричной”, где документация выступает первичным проектным артефактом.
Независимо от того, выступает ли документация производной от кода или опережающим проектным контуром, её полезность во многом определяется структурой и типологией материалов. В качестве ориентира для организации пользовательского и инженерного контента может использоваться модель Diátaxis и опыт её прикладного использования [13–14]. Однако такие рамки в первую очередь отвечают на вопрос “как разложить и представить материалы” и существенно слабее нормируют вопрос “как удерживать согласованность набора артефактов во времени”, когда требования, сценарии, диаграммы и архитектура уточняются параллельно и с разной скоростью.
На уровне инженерии требований широко применяется трассируемость и инструменты её поддержки, включая практику ведения матрицы трассируемости требований (Requirements Traceability Matrix, RTM) и её вариации, связывающие требования с источниками, реализацией и проверками. Эти подходы усиливают контроль связи “требование → подтверждение”, но в реальной практике часто возникают две типовые границы. Первая, трассируемость реализуется фрагментарно и локально (например, только для требований и тестов), тогда как доменные определения, допущения, архитектурные решения и диаграммы живут “рядом” и связываются неявно. Вторая, даже при наличии ссылок остаётся проблема эволюции документации как системы, когда изменение в одном месте порождает каскад согласований в других, а последствия не видны без процедурного контроля графа артефактов (в терминах связанной модели материалов) [15]. В результате трассируемость существует, но не становится механизмом устойчивого удержания целостности документационного контура на R&D-стадии.
Отдельный слой средств и практик связан с фиксацией архитектурно значимых решений. Формат ADR описывает контекст, принятое решение и последствия, тем самым сохраняя причинность выбора и снижая риск “повторного изобретения” решений при смене участников или пересмотре архитектуры [16–19]. Тем не менее ADR сам по себе не задаёт полного жизненного цикла документации и не решает задачу согласования доменных определений, требований, сценариев, данных и проверок в едином контуре. Он закрывает “память решений”, но не заменяет структуру артефактов и правила их эволюции.
Использование AI-ассистирования усиливает значимость перечисленных ограничений. Даже при наличии версионирования и ревью генеративные модели подвержены вариативности формулировок и ограничены объёмом контекста, который удерживается одновременно. По мере роста числа документов и связей возрастает риск дрейфа терминов и непреднамеренного изменения ранее согласованных ограничений. В результате повышается цена ревью, проверяющий вынужден не только оценивать качество текста, но и восстанавливать согласованность с ранее принятыми определениями и решениями, сверять цепочки зависимостей и выявлять “тихие” расхождения.
Тем самым существующие средства закрывают важные, но частичные аспекты: docs-as-code даёт воспроизводимость изменений и дисциплину сопровождения; Diátaxis и шаблоны улучшают структуру и читабельность; трассируемость усиливает контроль связей требований и проверок; ADR сохраняет причинность архитектурных выборов; AI ускоряет подготовку материалов. Недостаёт интегрирующего уровня, который одновременно задаёт (а) классы артефактов как систему, (б) типы связей между ними, (в) этапность формирования и критерии готовности, (г) отдельный механизм фиксации неопределённости, (д) протокол “человек ↔ AI-агент”, превращающий генерацию в управляемую процедуру. Этот “разрыв” и задаёт предмет настоящей работы.
В рамках данной публикации предлагается SDD (Spec-Driven Documentation)-подход, который задаёт “док-центричный” вектор, документация рассматривается как проектирующий контур, предшествующий реализации и направляющий её. SDD отвечает на вопрос о том, какие классы артефактов необходимо последовательно сформировать, как связать их трассировкой и как управлять их эволюцией (например, домен → требования → сценарии → данные → архитектура → тест-следы), тогда как docs-as-code отвечает на вопрос, какими инструментами и инженерными практиками обеспечить воспроизводимость, сопровождаемость и проверяемость этих артефактов. Дополнительно важно различать рассматриваемый в работе SDD как Spec-Driven Documentation и Spec-Driven Development, который в русскоязычных публикациях чаще обсуждается в контексте управления разработкой и контроля AI-кодогенерации [20–21].
Исторически формула “treat docs like code / docs like code” получила широкое распространение как способ описания переноса инженерных практик на документацию. Заметный вклад в её популяризацию внесли авторы, рассматривающие документацию как часть инженерного процесса – в частности, Anne Gentle (работы в духе Docs Like Code) [22–23] и Andrew Etter (подходы, близкие к Modern Technical Writing, где п��дчёркивается роль контроля версий и непрерывного обновления материалов). Эти источники в статье используются как репрезентативные точки практического оформления и распространения подхода, а не как утверждение “единственного авторства”.
2. Концепция SDD (Spec-Driven Documentation)
В данной работе Spec-Driven Documentation (SDD) рассматривается как методический подход, закрывающий разрыв, описанный в разделе 1, он переводит документацию из набора разрозненных материалов в управляемый связанный контур артефактов и задаёт правила его развития в условиях R&D-эволюции и AI-ассистирования. В отличие от “просто docs-as-code”, который отвечает на вопрос “как сопровождать документы инженерно” (версионирование, PR/ревью, CI-проверки), SDD отвечает на вопрос “что именно должно быть зафиксировано и как это связано”, какие классы артефактов считаются обязательными, каковы их роли, какие связи трассируемости должны присутствовать, и по каким правилам изменения в одном артефакте порождают пересмотр зависимых элементов.
Под “spec” в SDD понимается не только формальное требование, но любой документированный артефакт, выступающий источником правды для определённого аспекта системы. К таким артефактам относятся терминологический словарь и границы предметной области, требования и ограничения, сценарии поведения, модели данных и контракты, архитектурные представления и интерфейсы, а также записи архитектурно значимых решений (ADR) и подтверждающие проверки. Смысл подхода не в расширении числа документов, а в том, чтобы каждому типу знания было отведено “своё место”, а связи между слоями были явными, проверяемыми и пригодными для ревью.
SDD опирается на принцип этапности, артефакты формируются последовательно по мере снижения неопределённости, а каждый следующий слой опирается на уже закреплённые основания. В типовом случае движение начинается с доменной части (границы, глоссарий, ключевые определения), затем фиксируются требования и ограничения, после чего требования переводятся в наблюдаемое поведение через сценарии и процессы. По мере стабилизации поведения уточняются данные и контракты, затем формируется архитектурное разбиение и интерфейсы компонентов, архитектурно значимые выборы фиксируются как ADR, а контур замыкается проверками и тест-следами. Такая последовательность препятствует “логическим скачкам” и особенно важна при участии AI-агента, поскольку снижает вероятность преждевременных выводов и несогласованных изменений.
Следующий принцип – единый источник правды. В SDD предполагается, что каждому термину, ограничению и утверждению соответствует предпочтительное место фиксации. Дублирование допускается только при явной ссылке на первоисточник. Это правило удерживает терминологию и снижает риск противоречий между документами, а также упрощает ревью: проверяющий видит, где находится основная формулировка и какие материалы от неё зависят.
Принцип проверяемости проявляется в том, что артефакты имеют критерии готовности (DoD), а неопределённость не маскируется под уверенный текст. Если данных недостаточно или источники расходятся, это фиксируется как пробел – GAP – с указанием того, что именно неизвестно, почему это важно, какие варианты возможны и кто должен подтвердить выбор. В результате документация различает знания, допущения и открытые вопросы, что критично на R&D-этапах, где неопределённость является нормой, но должна быть управляемой.
Воспроизводимость в SDD означает переносимость методики, при применении подхода к другому проекту ожидается сопоставимая структура результата, те же классы артефактов и схожая глубина описания при сопоставимой сложности. Это делает SDD стандартизируемой практикой, команда сравнивает проекты по единому “скелету” документации, а не по случайным форматам и привычкам отдельных авторов.
Отдельно фиксируется разделение ответственности. Разработчик/архитектор отвечает за смысловую корректность, выбор компромиссов, утверждение границ и допущений. AI-агент рассматривается как исполнитель методики, он оформляет артефакты по шаблонам, поддерживает согласованность терминологии, выявляет противоречия между документами, предлагает варианты формулировок и регистрирует пробелы. Участие человека (human-in-the-loop) является структурным элементом подхода, агент действует по конвенциям и процедурам, но обязан инициировать вмешательство человека при коллизии источников, неоднозначности требований или необходимости архитектурно значимого выбора. Во всех случаях недостатка информации агент фиксирует GAP, а не “догадывается” и не скрывает неопределённость.
3. Модель артефактов и трассируемость
В SDD техническая документация рассматривается не как один документ, а как связанный набор артефактов, каждый из которых фиксирует определённый слой знания о проекте и имеет своё место в общей структуре. Такой взгляд особенно важен на R&D-этапе, когда знания формируются постепенно и неоднородно, одни гипотезы уточняются быстрее других, решения появляются раньше, чем успевают “устояться” определения, а терминология нередко меняется по мере появления новых ограничений и фактов. Если документация ведётся как свободный массив текстов, эти изменения быстро приводят к противоречиям и дрейфу смыслов. Поэтому в SDD вводится модель артефактов как способ удерживать документацию в виде управляемого контура и связывать уточнения без логических разрывов.
В рамках модели выделяются классы артефактов, соответствующие типам знаний, которые проект фиксирует и уточняет. Доменная часть (D) удерживает язык описания и границы предметной области: глоссарий, определения, ключевые сущности и ограничения на смысл терминов. Требования (R) фиксируют то, что должно быть достигнуто, включая ограничения и критерии приёмки. Сценарии (S) переводят требования в наблюдаемое поведение и процессы, показывая, как требования проявляются в действиях и исключениях. Модели и диаграммы (M) дают компактные представления потоков и структур там, где текст перестаёт удерживать сложность (например, взаимодействия, последовательности, состояния). Артефакты данных (Data) уточняют сущности, словари, схемы и контракты обмена. Архитектурные материалы (A) описывают разбиение на компоненты и взаимодействия, а архитектурно значимые решения фиксируются как записи решений (Architectural Decision Records, ADR; далее – ADR), позволяя сохранять причинность выбора и альтернативы. Верификация (T) закрепляет способы подтверждения требований и критичных свойств качества. Смысл этой декомпозиции заключается не в “классификации ради классификации”, а в управляемости, когда каждому типу знания соответствует предпочтительное место фиксации, проще поддерживать целостность при изменениях и яснее видно, где именно должна быть внесена правка.
Трассируемость в данной модели выступает не как формальная отсылка, а как механизм удержания согласованности между слоями. В SDD предполагается, что требования получают интерпретацию через сценарии, сценарии – поддержку через модели (если без модели теряется наблюдаемость и компактность), а требования должны иметь подтверждение через проверки или тест-следы. Аналогично, архитектурные решения связываются с архитектурными представлениями и ограничениями так, чтобы сохранялась причинно-следственная цепочка, что изменилось, почему был выбран именно этот вариант, какие последствия он имеет и какие артефакты на него опираются. Такой подход превращает документацию из набора параллельных текстов в граф взаимозависимых артефактов, где легче обнаруживать расхождения и контролировать дрейф при уточнениях.
Чтобы связанный контур не деградировал в “архив файлов”, в SDD фиксируются базовые инварианты качества, но в форме инженерных ограничений, а не бюрократической нормы. Во-первых, терминологический слой должен оставаться единым, ключевые определения и понятия не должны произвольно менять смысл между артефактами, а переопределение трактуется как явное изме��ение с последствиями, а не как скрытая подмена формулировки. Во-вторых, требования нежелательно оставлять в отрыве от подтверждения, для требования должен существовать хотя бы один след верификации (проверка, тест-след, процедура контроля качества) либо явная фиксация того, почему подтверждение пока недоступно. Это особенно актуально для нефункциональных требований, которые не всегда естественно выражаются как пользовательский сценарий, но тем не менее требуют проверяемого “следа”. В-третьих, диаграммы не рассматриваются как автономные “картинки”, у них должен быть контекст и цель – связь со сценарием, требованием, архитектурным разделом или ADR, иначе диаграмма легко превращается в визуальный шум, который трудно ревьюить и поддерживать. Допускается наличие черновых диаграмм, сделанных для поиска и обсуждения вариантов, однако их статус должен быть явным, чтобы такие материалы не воспринимались как утверждённый источник истины. Наконец, принципиально важно различать подтверждённые знания и неопределённость, если данных недостаточно или источники расходятся, это не маскируется уверенными формулировками, а оформляется как допущение или пробел.
Для работы с неопределённостью вводится GAP-реестр как механизм “легальной неполноты”. Он нужен для того, чтобы R&D-характер работы не разрушал качество документации, вместо того чтобы “достраивать” факты, пробел фиксируется как наблюдаемая единица работы с ясной формулировкой того, что неизвестно и почему это существенно. В записи GAP целесообразно удерживать критичность вопроса, допустимые варианты, ответственного за подтверждение и ожидаемый этап закрытия. Это переводит неопределённость из неявного состояния (“где-то в тексте есть сомнительное место”) в управляемое (“есть перечень вопросов, от которых зависит корректность требований/архитектуры”), и позволяет развивать документацию последовательно, не размывая границы между знанием и гипотезой.
4. Жизненный цикл документации и критерии готовности
Жизненный цикл документации в SDD строится как управляемая последовательность уточнений, в которой каждый следующий слой опирается на уже закреплённые основания и уточняет их без логических скачков. Такая организация особенно важна на R&D-стадии, когда исходные факты неполны, часть требований формулируется как гипотезы, а архитектурные решения вынужденно принимаются при наличии альтернатив и неопределённости. В этих условиях этапность выступает не формальностью, а механизмом удержания целостности, она снижает риск преждевременных архитектурных выводов при недостаточной доменной базе и уменьшает вероятность того, что разные части документации будут развиваться в несогласованных направлениях.
В типовом случае движение начинается с предметной области: фиксируются границы системы, глоссарий и язык описания, на котором команда будет мыслить и согласовывать решения. Далее формируются требования и ограничения – то, что должно быть достигнуто и при каких условиях допустима реализация. Следующим шагом требования переводятся в наблюдаемое поведение через сценарии и процессы, на этом уровне проявляются варианты и исключения, �� также становится видна потребность в моделях и диаграммах, удерживающих сложные потоки и взаимодействия в компактной форме. По мере стабилизации поведения уточняются данные и контракты обмена, затем формируется архитектурное разбиение, интерфейсы компонентов и контуры интеграций. Архитектурно значимые выборы фиксируются как решения (ADR), после чего документационный контур “замыкается” верификацией, проверками, тест-следами и процедурами подтверждения требований и критичных свойств качества. Данная последовательность не претендует на единственно возможную, однако отражает общий принцип, переход к следующему слою выполняется тогда, когда основания предыдущего слоя достаточно прояснены и зафиксированы так, чтобы на них можно было опираться.
Внутри жизненного цикла критерии готовности (Definition of Done, далее – DoD) рассматриваются как средство перевести документирование из субъективной оценки “вроде достаточно” в проверяемое состояние “артефакт пригоден как основание для следующего шага”. Для ключевых артефактов фиксируется минимальный порог качества, при котором материал считается интегрируемым в общий контур, артефакт имеет завершённую структуру на уровне обязательных частей, опирается на источники там, где это необходимо, а критические противоречия не остаются скрытыми. Если противоречие не устранено или данных недостаточно, неопределённость оформляется явно – как допущение или GAP – с указанием критичности и ответственного за подтверждение. Таким образом, DoD выступает не бюрократическим требованием, а “точкой зрелости” артефакта: после её достижения на артефакт можно ссылаться как на устойчивое основание, а изменения становятся прозрачными для ревью.
Эволюция документации в SDD трактуется как управляемое изменение связанного графа артефактов, а не как набор независимых правок. Изменение в требованиях логично приводит к пересмотру связанных сценариев и следов подтверждения, поскольку именно они обеспечивают интерпретацию и проверяемость требований. Изменение терминов и определений требует обновления доменной части и связанных упоминаний, иначе документация теряет общий язык и внутреннюю согласованность. Архитектурные изменения целесообразно сопровождать фиксацией решений в ADR, чтобы сохранялась причинность: какие альтернативы рассматривались, почему выбран данный вариант и какие последствия он влечёт. Такая фиксация особенно значима в R&D-режиме, где решения нередко принимаются на неполной информации и затем пересматриваются, без сохранения причин “почему так” последующая команда (или агент) вынуждена заново реконструировать ход рассуждений.
Поскольку SDD реализуется в парадигме docs-as-code, контроль деградации качества естественным образом опирается на практики разработки, изменения проходят через pull request, обсуждаются в ревью и сохраняют историю. На этом уровне востребованы простые, но устойчивые механизмы, чек-листы ревью для ключевых артефактов, минимальные статические проверки структуры и ссылочной целостности, а также воспроизводимая генерация производных материалов. Для диаграмм и моделей это поддерживается подходом “диаграммы как код”, при котором визуальное представление получается из текстового исходника воспроизводимым образом, что снижает риск расхождения между тем, что опубликовано, и тем, что реально изменено в репозитории. Практически это может поддерживаться автоматизированным рендерингом, например через сервисы класса Kroki [24], обеспечивающим единый контур сборки диаграмм как части документации.
В итоге жизненный цикл и DoD в SDD задают дисциплину, позволяющую удерживать документацию как согласованный инженерный контур даже в условиях активных изменений и AI-ассистирования, этапность ограничивает логические скачки, критерии готовности задают наблюдаемый порог качества, а docs-as-code обеспечивает воспроизводимость изменений и прозрачность ревью.
5. Проектирование репозиторной среды (docs-as-code)
5.1. Структура репозитория как «внешняя память»
Фундаментальный тезис SDD состоит в том, что репозиторий выполняет роль внешней памяти инженерного процесса, а не только хранилища исходного кода. В этой логике структура каталогов отражает не “красивую организацию файлов”, а модель артефактов и их жизненный цикл, где фиксируются доменные определения, где живут требования и сценарии, где – решения и проверки, и как эти материалы развиваются итеративно.
Практически это приводит к принципу разделения методики и содержательных результатов. Под методикой понимаются правила, шаблоны, конвенции и протоколы работы (включая параметры взаимодействия с агентом), а под результатами – конкретная документация проекта (домен, требования, сценарии, диаграммы и т. д.). Такое разделение важно по двум причинам. Во-первых, оно повышает управляемость, методический слой может развиваться независимо от конкретного проекта, а проектный слой остаётся фиксацией фактов и решений по системе. Во-вторых, оно снижает когнитивную нагрузку при AI-ассистировании, агент опирается на компактный набор правил и применяет их к выбранному артефакту, не удерживая в контексте весь массив документации.
Дополнительно допускается подключение внешних методологических репозиториев (каталогов решений, шаблонов формулировок, архитектурных паттернов) как справочного слоя. Смысл здесь не в расширении контекста проекта, а в модульности базы знаний, проект хранит собственную фактуру и решения, а общие практики извлекаются точечно и по необходимости, не размывая границы документационного контура.
5.2. Политики и манифесты как контракт поведения
Чтобы сопровождение документации оставалось воспроизводимым и предсказуемым, в SDD фиксируется слой политик и манифестов, который выступает контрактом поведения. В нём задаются источники истины и “предпочтительные места фиксации” для определений, ограничений и решений, правила именования и связывания артефактов, принципы работы с состояниями “неизвестно/неопределённо” (допущения и GAP), а также условия, при которых требуется участие разработчика/архитектора в режиме human-in-the-loop. Такой контракт переводит правила из уровня рекомендаций в операционные ограничения и упрощает ревью, проверяющий оценивает изменения, опираясь на заранее известные критерии связности и качества.
5.3. Диаграммы как код
Для моделей и диаграмм SDD предпочитает представления, совместимые с docs-as-code, текстовые форматы, удобные для версионирования, диффов и ревью. Важным является не конкретный инструмент, а свойство воспроизводимости, диаграмма имеет исходник, который можно просмотреть, сравнить по изменениям и преобразовать в визуальное представление одинаковым способом в разных окружениях.
Практически это позволяет обращаться с диаграммами как с полноценными артефактами инженерного процесса, они изменяются вместе с требованиями и сценариями, имеют историю, а их актуальность становится проверяемой. В качестве примера текстовой нотации, пригодной для хранения в системе контроля версий и последующего ревью, может использоваться PlantUML [25–27]. Воспроизводимая сборка диаграмм также снижает риск расхождения между “тем, что нарисовано”, и “тем, что лежит в исходниках”; автоматизированный рендеринг может поддерживаться сервисами класса Kroki.
5.4. ADR как слой фиксации решений
SDD исходит из того, что документация должна хранить не только текущий “снимок” системы, но и причинность инженерных выборов. Для этого вводится слой фиксации архитектурно значимых решений (ADR), где отражаются контекст выбора, рассмотренные альтернативы, принятое решение и последствия. Такой слой особенно ценен в R&D-режиме, решения принимаются при неполноте информации и затем пересматриваются, а без фиксации причин “почему так” логика эволюции теряется и приходится реконструировать её постфактум. В модели SDD ADR встраивается в трассируемость, архитектурные артефакты и диаграммы получают ссылку на решение, а решение – на артефакты, которые оно обосновывает.
5.5. Соотношение SDD и отраслевых шаблонов
SDD не конкурирует с отраслевыми шаблонами документации, а задаёт мета-уровень, на котором разные стандарты и формы представления могут быть согласованы в едином жизненном цикле артефактов. Большинство известных шаблонов исторически фокусируются на одном слое (например, на архитектурном описании или требованиях), тогда как SDD охватывает полный контур: доменная модель → требования → сценарии → данные → архитектура → решения → верификация.
Ключевое отличие SDD заключается в процедурном аспекте, подход задаёт этапность формирования артефактов, минимальные критерии готовности и правила связности, а также системно описывает роль AI-агента как исполнителя методики при сохранении ответственности за решения у разработчика/архитектора. При этом SDD остаётся методически нейтральным, внешние стандарты и шаблоны рассматриваются как подключаемые “модули”, которые важно не только применить, но и связать с остальными артефактами через трассируемость и правила эволюции.
5.6. Инструментальный слой репозитория (.tools) и реестр утилит
Для поддержки воспроизводимости и контроля качества репозиторная среда дополняется инструментальным слоем .tools/, включающим утилиты, обслуживающие инженерный цикл документации. Их назначение – выполнять повторяемые операции сопровождения артефактов (поиск и извлечение сведений из репозитория, построение реестров и сводок, проверка ссылочной целостности, воспроизводимая генерация производных материалов, включая рендеринг диаграмм из текстовых исходников) и тем самым снижать долю ручной механической работы.
Инструменты целесообразно рассматривать как управляемые артефакты, они подчиняются единым правилам обнаружения и использования, а наличие машинно-читаемого реестра делает их доступными как для разработчика, так и для автоматизации. Единый контракт интерфейса и документации повышает переносимость, утилиты можно применять одинаковым образом в разных проектах и командах, а результаты – использовать как в человеко-ориентированном режиме (отчёты), так и в машинном (пайплайны проверок).
Отдельная роль .tools/ проявляется в контексте AI-ассистирования. Часть операций целесообразно выносить из контекста LLM в нативное исполнение, вместо передачи в модель больших фрагментов репозитория выполняется целевая операция (например, сборка диаграмм или построение сводки по артефактам), после чего агент получает компактный, проверяемый результат. Это уменьшает объём контекста, снижает вариативность и повышает воспроизводимость действий при сохранении контроля доступа и прозрачности ревью.
6. Взаимодействие с AI-агентом в рамках методики
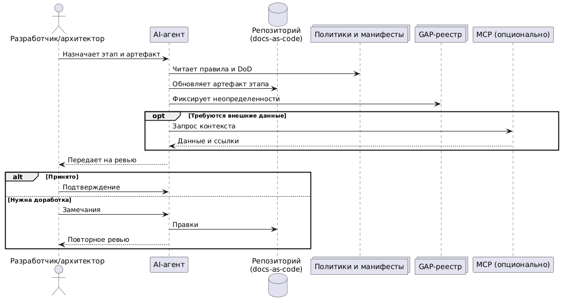
В SDD взаимодействие с AI-агентом рассматривается как управляемая инженерная итерация, а не как “свободный диалог”. Организационный смысл этого ограничения состоит в том, чтобы уменьшить расползание контекста и снизить вероятность логических скачков, в рамках одной итерации агент работает с одним этапом документационного трека и одним типом артефакта (например, доменные определения, требования или сценарии), после чего фиксирует внесённые изменения и выявленные пробелы (GAP). Такой режим делает результат сопоставимым с изменением кода, у правки появляется ограниченная область, понятная цель и проверяемые последствия, а значит, материал становится удобным для ревью и согласования (см. рисунок 1). Подробная структура артефактов, манифестов и правил сопровождения представлена в шаблоне репозитория SDD [28].
Чтобы поведение агента было воспроизводимым, в SDD разводятся “содержание” и “процедура”. Содержание определяется выбранным этапом и типом артефакта (например, глоссарий или сценарии), тогда как процедура закрепляется в виде повторяемых операционных сценариев, стандартизирующих формат результата, порядок действий и минимальные проверки. В современной агентной практике такие процедуры удобно оформлять как переиспользуемые “навыки” (skills), описанные сценарии действий с фиксированными входами и выходами, требованиями к формату результата и минимальным набором проверок. Такой слой процедур снижает вариативность генерации, упрощает ревью и помогает удерживать единый стандарт качества между итерациями.
Отдельный вопрос связан с источниками, на которые агент опирается при подготовке артефактов, и с тем, как обеспечивается проверяемость фактуры. В базовой конфигурации SDD агент работает с материалами репозитория и локальными источниками, доступными в контуре проекта, методика сохраняет валидность за счёт структуры артефактов, правил связности и контуров контроля качества. При необходимости организация может подключать внешние интеграционные слои на стороне среды агента. В качестве примера такой инфраструктурной надстройки может выступать MCP (Model Context Protocol; далее – MCP) [29–31], через который агент получает доступ к внешним источникам данных и инструментам по стандартизированным интерфейсам. Важно, что MCP не является обязательной частью репозитория/шаблона SDD, он рассматривается как опциональный слой, повышающий проверяемость фактуры и практическую полезность агента при сохранении контролируемости доступа.
Для того чтобы агент не превращал работу в “интервью по каждому слову”, в SDD действует принцип минимизации шума, вопросы к человеку возникают не постоянно, а в ситуациях, где действительно требуется ответственность и выбор. Практически это означает, что вмешательство разработчика/архитектора запрашивается при противоречии источников, при неоднозначности требований, влияющей на границы системы или критерии приёмки, а также при архитектурно значимом выборе с различными последствиями. Во всех остальных случаях агент действует по принятым конвенциям и процедурам, а неопределённость фиксирует явно – как допущение или GAP – вместо того чтобы скрывать её за уверенной формулировкой.
Таким образом, human-in-the-loop в SDD является структурным элементом метода, агент ускоряет подготовку и поддержание согласованности артефактов, но доменная корректность и ответственность за решения остаются у человека. Комбинация этапного режима работы, процедур (skills), явной фиксации неопределённости и ревью позволяет использовать AI-ассистирование как усилитель инженерного процесса, не разрушая управляемость и качество документационного контура.
7. Применимость, ограничения и риски
Практическая ценность SDD проявляется прежде всего в тех случаях, когда техническая документация является не “приложением к коду”, а ключевым механизмом согласования и управления изменениями. Максимальный эффект подход даёт в мульти-ролевых командах, где одновременно участвуют аналитики, разработчики, QA и архитекторы, а коммуникации неизбежно проходят через артефакты требований, сценариев и архитектурных представлений. Чем выше объём требований и сценариев, чем интенсивнее поток изменений и чем строже необходимость поддерживать актуальность документации, тем заметнее выигрыш от системной трассируемости и от того, что документация развивается по этапам, а не как набор разрозненных текстов. Отдельный класс кейсов составляют проекты с регуляторными или контрактными требованиями к прослеживаемости и оформлению, где важно не только наличие документов как таковых, но и возможность восстановить причинно-следственную цепочку и историю изменений.
Вместе с тем SDD предполагает определённую стоимость внедрения. Её целесообразно трактовать не как разовые затраты “с нуля”, а как стоимость согласования и поддержания методики под конкретный контекст проекта. Даже при наличии готового каркаса репозитория команде требуется определить, какие классы артефактов являются обязательными, какие критерии готовности применимы в конкретном домене, как оформляется трассируемость и какие роли отвечают за ревью. Аналогично, слой процедур (skills) и инструментальный контур могут применяться в минимальной конфигурации и развиваться по мере зрелости команды и требований к качеству. Таким образом, стоимость внедрения в SDD в значительной степени является стоимостью организационного согласования и дисциплины сопровождения, а не необходимостью “перестроить разработку” или заменить технологический стек.
Использование AI-агента ускоряет подготовку документационных артефактов, но вносит характерные риски. При недостатке исходных данных агент может генерировать правдоподобные, но неверные утверждения, по мере роста числа документов и связей возможен дрейф терминов и смыслов, кроме того, возникает риск формализма, когда шаблоны заполняются “для вида” без инженерной ценности. В SDD эти риски снижаются не одной мерой, а комбинацией взаимодополняющих ограничений. Единый терминологический слой и принцип “единый источник правды” удерживают общий язык и уменьшают вероятность скрытых подмен определений. GAP-реестр делает неопределённость явной и управляемой, не позволяя “достраивать” факты без подтверждения. Ревью ключевых артефактов человеком сохраняет ответственность за решения и компромиссы. Наконец, процедурный слой (skills) стандартизирует повторяемые операции, снижая разброс поведения агента между итерациями и повышая воспроизводимость результата.
Наконец, важно зафиксировать ограничения самого подхода. SDD не гарантирует корректность предметной экспертизы и не заменяет архитектурное мышление, он структурирует процесс, повышает наблюдаемость противоречий, облегчает согласование и снижает вероятность деградации документационного контура, но не устраняет необходимость в источниках истины и ответственности за выбор компромиссов. В этом смысле SDD следует рассматривать как метод повышения управляемости и воспроизводимости инженерной документации, а не как механизм автоматического получения корректных решений.
ЗАКЛЮЧЕНИЕ
В настоящей работе разработан и описан подход SDD (Spec-Driven Documentation) как методическая и репозиторная основа для проектирования и ведения технической документации в парадигме docs-as-code, а также предложено проектирование разрабатываемой среды, предназначенной для воспроизводимого создания технической документации по этапам при контролируемом участии AI-агента. Документация в рамках SDD трактуется как система взаимосвязанных артефактов, где доменная модель, требования, сценарии, данные, архитектурные представления, решения и проверки образуют единый согласованный контур. Управляемость этого контура достигается за счёт этапного жизненного цикла, критериев готовности (DoD) и отдельного механизма работы с неопределённостью (GAP), позволяющего различать подтверждённые утверждения, допущения и открытые вопросы. Существенным элементом подхода является разделение ответственности, смысловые решения и доменная корректность закрепляются за разработчиком/архитектором, тогда как AI-агент выполняет подготовку и согласование артефактов в рамках заданных правил и трассируемости. Тем самым поставленная цель работы достигнута.
Дальнейшее развитие подхода связано с усилением воспроизводимости и проверяемости результатов. В прикладном плане это выражается в формализации повторяемых операций агента как процедур (skills) с фиксированными входами/выходами, требованиями к формату результата и минимальными проверками, что делает поведение агента менее вариативным и лучше переносимым между проектами. Одновременно возникает потребность в расширении контуров контроля качества документации как графа артефактов, проверка ссылочной целостности, согласованности структуры и наличия трассируемости между ключевыми элементами позволяет снижать риск “тихой деградации”, когда документы внешне обновляются, но теряют внутреннюю согласованность. Перспективным направлением является также подключение интеграционного слоя MCP как стандартизованного способа доступа к внешним источникам фактуры и инструментам, позволяющего агенту опираться не только на локальные материалы репозитория, но и на данные из трекера задач, контура сборки и баз знаний через единый протокол при сохранении контролируемости доступа.
Для научного подтверждения эффективности SDD требуется отдельная эмпирическая валидация. Методика ориентирована на снижение транзакционных издержек согласования и повышение целостности документационного контура, а эти эффекты должны быть измеримы. В качестве следующего шага может рассматриваться исследование, в котором сравниваются базовые практики ведения документации и SDD-подход по заранее заданным метрикам, например по времени цикла подготовки и согласования артефактов, числу выявляемых коллизий, полноте трассируемости и трудозатратам на ревью. Такое исследование позволит отделить эффект методики от особенностей домена, состава команды и применяемых инструментов и тем самым уточнить область применимости SDD и его практическую отдачу.
Список литературы
-
Повышаем качество документации с помощью LLM (27.05.2025) // Habr. URL: https://habr.com/ru/companies/gram_ax/articles/912950/ (дата обращения: 06.02.2026).
-
Что такое трассировка требований в проекте и почему она важна? (27.07.2024) // Habr. URL: https://habr.com/ru/articles/831922/ (дата обращения: 06.02.2026).
-
Матрица отслеживания требований или Requirements Traceability Matrix – что это и зачем нужно (07.04.2022) // upravlenie-proektami.ru URL: https://upravlenie-proektami.ru/matrica-otslezhivaniya-trebovaniy-ili-requirements-traceability-matrix-chto-eto-i-zachem-nuzhno (дата обращения: 06.02.2026).
-
Шамаев И. Анализ требований к информационным системам (PDF) // ivan-shamaev.ru URL: https://ivan-shamaev.ru/wp-content/uploads/2013/06/Information-systems-analysis-and-requirements-analysis.pdf (дата обращения: 06.02.2026).
-
Построение согласованной модели требований для процесса программной инженерии (2016) (PDF) // Math-Net.Ru URL: https://m.mathnet.ru/php/getFT.phtml?jrnid=trspy&option_lang=rus&paperid=853&what=fullt (дата обращения: 06.02.2026).
-
Документация как код (Docs as Code) // Write the Docs. URL: https://www.writethedocs.org/guide/docs-as-code.html (дата обращения: 07.02.2026).
-
Анализ процесса создания технической документации на основе подхода docs-as-code (2024) // КиберЛенинка. URL: https://cyberleninka.ru/article/n/analiz-protsessa-sozdaniya-tehnicheskoy-dokumentatsii-na-osnove-podhoda-docs-as-code (дата обращения: 06.02.2026).
-
Docs as code: инструкция по использованию. Часть 1 (15.10.2025) // Habr. URL: https://habr.com/ru/articles/956908/ (дата обращения: 06.02.2026).
-
Docs as Code – Code as Docs – No Docs (24.11.2025) // Habr. URL: https://habr.com/ru/articles/969278/ (дата обращения: 06.02.2026).
-
Docs as Code: наш опыт документирования с LaTeX и Dev container (28.07.2025) // Habr. URL: https://habr.com/ru/articles/931034/ (дата обращения: 06.02.2026).
-
Docs as Code и его использование на проектах (06.07.2025) // Habr. URL: https://habr.com/ru/articles/925428/ (дата обращения: 06.02.2026).
-
Docs as Code. Часть 2: получаем документацию из кода (29.01.2021) // Habr (Youla). URL: https://habr.com/ru/companies/youla/articles/537876/ (дата обращения: 06.02.2026).
-
Diátaxis: структура технической документации (12.10.2023) // Habr. URL: https://habr.com/ru/companies/documentat/articles/766926/ (дата обращения: 06.02.2026).
-
Пользовательская документация: как мы применили к ней лучшие мировые практики (28.03.2025) // Habr (Т-банк). URL: https://habr.com/ru/companies/tbank/articles/895230/ (дата обращения: 06.02.2026).
-
Разрешение циклических зависимостей графовой модели взаимосвязи требований к программному обеспечению (2024) (препринт, PDF) // keldysh.ru URL: https://keldysh.ru/papers/2024/prep2024_31.pdf (дата обращения: 06.02.2026).
-
Немного о подходе Architecture Decision Records (30.09.2024) // Habr (Otus) URL: https://habr.com/ru/companies/otus/articles/840412/ (дата обращения: 06.02.2026).
-
ADR: Как сохранить архитектурные решения и избежать повторения ошибок (28.10.2024) // Habr URL: https://habr.com/ru/articles/853862/ (дата обращения: 06.02.2026).
-
Реестр архитектурных решений (ADR/ADL) // Pragmatic KM Guide (RU) URL: https://pragmatic-km.guide/practices/knowledge-registration/registration/architecture.html (дата обращения: 06.02.2026).
-
Внутри Spec-Driven Development: на что способен Spec Kit (04.01.2026) // Habr. URL: https://habr.com/ru/articles/982620/ (дата обращения: 06.02.2026).
-
Spec-Driven Development: контроль AI-кодогенерации (15.01.2026) // Habr. URL: https://habr.com/ru/articles/985498/ (дата обращения: 06.02.2026).
-
Инженерный подход к ИИ: использование Spec-Driven Development для валидации vibe coding (2025) // КиберЛенинка. URL: https://cyberleninka.ru/article/n/inzhenernyy-podhod-k-ii-ispolzovanie-spec-driven-development-dlya-validatsii-vibe-coding (дата обращения: 06.02.2026).
-
Gentle A. Docs Like Code: Collaborate and Automate to Improve Technical Documentation // DocsLikeCode.com. URL: https://www.docslikecode.com/book/ (дата обращения: 07.02.2026).
-
Let’s Treat Docs Like Code // DocsLikeCode.com. URL: https://www.docslikecode.com/ (дата обращения: 07.02.2026).
-
Kroki Documentation // Kroki Documentation. URL: https://docs.kroki.io/kroki/ (дата обращения: 07.02.2026).
-
Диаграмма последовательности: синтаксис и функции // PlantUML (RU). URL: https://plantuml.com/ru-dark/sequence-diagram (дата обращения: 06.02.2026).
-
Диаграмма вариантов использования: синтаксис и особенности // PlantUML (RU). URL: https://plantuml.com/ru-dark/use-case-diagram (дата обращения: 06.02.2026).
-
Справочное руководство по языку PlantUML (RU, версия 1.2025.0) (PDF) // pdf.plantuml.net URL: https://pdf.plantuml.net/PlantUML_Language_Reference_Guide_ru.pdf (дата обращения: 06.02.2026).
-
Отсылка на репозиторий https://github.com/Druk83/sdd-template.git
-
Model Context Protocol, обзор и практика (13.03.2025) // Habr URL: https://habr.com/ru/articles/890740/ (дата обращения: 06.02.2026).
-
Всё, что вам нужно знать о MCP (Model Context Protocol) от Anthropic (25.03.2025) // Habr URL: https://habr.com/ru/articles/893822/ (дата обращения: 06.02.2026).
-
MCP для новичков (14.07.2025) // Habr (Raft) URL: https://habr.com/ru/companies/raft/articles/927376/ (дата обращения: 06.02.2026).
Автор: Druk83


