Инженеры Cloudflare представили новую CMS с открытым исходным кодом под названием EmDash. Система управления контентом полностью написана на TypeScript и разработана с учётом бессерверной инфраструктуры.

Как отметили в Cloudflare, архитектура WordPress относится к другой эпохе веб-разработки — изменились среды хостинга, эволюционировали рабочие процессы разработки, а появление инструментов на основе ИИ меняет подход к созданию программного обеспечения.
Хотя EmDash может работать на любом сервере Node.js, она разработана с учётом платформы Cloudflare Workers. Это означает, что сайты могут автоматически масштабироваться, мгновенно запускаться при поступлении трафика и обнулять использование вычислительных ресурсов, когда посетителей нет. По сравнению с традиционным хостингом WordPress, который по-прежнему сильно зависит от предварительно выделенных серверов и PHP-приложений, эта модель лучше отражает работу современного веба.
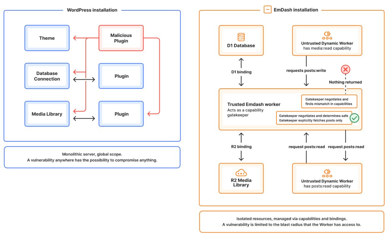
По словам представителей компании, большинство уязвимостей в экосистеме WordPress исходят от плагинов, так как типичный плагин WordPress работает непосредственно в той же среде, что и сама CMS, а это значит, что он часто имеет широкий доступ к базе данных и файловой системе. В итоге, если плагин содержит уязвимость, он может раскрыть весь сайт.
EmDash подходит к этой проблеме совершенно иначе. Каждый плагин работает в своей собственной изолированной песочнице. Вместо неограниченного доступа плагин должен точно указать, какие возможности ему необходимы перед установкой. Эти разрешения могут включать, например, чтение контента или отправку уведомлений по электронной почте. Если плагину требуется доступ к сети или другие возможности, он должен явно запросить их.

Идея аналогична системам разрешений, используемым в современных мобильных приложениях. Администраторы могут заранее видеть, что хочет сделать плагин, прежде чем устанавливать его, вместо того, чтобы слепо доверять ответственному поведению кода.
В то время как WordPress распространяется под лицензией GPL, EmDash использует лицензию MIT и был написан без использования кода WordPress. Этот выбор дает разработчикам больше свободы при создании плагинов.
Ещё одна функция — поддержка x402, которая встроена непосредственно в CMS. Эта концепция основана на редко используемом коде состояния HTTP 402 Payment Required. Теоретически, он позволяет веб-сайтам взимать небольшие платежи за доступ к контенту по запросу, а не полагаться на рекламу или подписки. Cloudflare позиционирует это как потенциальное решение для издателей в будущем, когда запросы на контент будут всё чаще поступать от агентов ИИ, а не от людей.

В проекте также уделяется большое внимание интеграции ИИ. Каждая установка EmDash включает инструменты, разработанные для агентов ИИ-программирования, в том числе интерфейс командной строки, встроенные хуки автоматизации и поддержку протокола контекста модели (Model Context Protocol). Цель состоит в том, чтобы упростить автоматизацию повторяющихся задач CMS, будь то миграция контента, реструктуризация полей или создание новых плагинов.
Что касается фронтенда, темы EmDash создаются с использованием современного веб-фреймворка Astro. Разработчики создают макеты, компоненты и маршруты, используя Astro, а не традиционную систему шаблонов PHP, применяемую в темах WordPress. Для разработчиков, уже работающих с современными фреймворками JavaScript, такой подход, вероятно, будет гораздо более привычным.
Также возможен импорт существующего сайта WordPress. Пользователи могут экспортировать свой контент через стандартный формат WordPress WXR или использовать специальный плагин-экспортер для переноса записей, страниц и медиафайлов в EmDash.

Пока EmDash — это очень ранняя стадия разработки программного обеспечения. Текущая версия обозначена как 0.1.0 preview и в первую очередь предназначена для разработчиков, желающих поэкспериментировать с платформой.
Ранее гендиректор Cloudflare Мэтью Принс заявил, что боты захватывают интернет. В интервью на конференции SXSW в Остине он заявил, что с учётом скорости развития искусственного интеллекта, к 2027 году трафик от ИИ-ботов превысит объём онлайн-трафика, генерируемого людьми.
Автор: maybe_elf


