MLOps — это набор практик и процессов для управления жизненным циклом ML-моделей: от обучения до продакшна и поддержки. Если копнуть глубже, окажется, что решений куча и выбор неочевиден.
Разберем, почему не всё так просто и как принимать решения о внедрении MLOps инструментов.
MLOps: почему столько инструментов?
В MLOps включают всё, от трекинга экспериментов до CI/CD и инференса. Инструменты множатся и умирают, путаницы становится только больше.
Отмечу несколько особенностей:
-
Основной стек сегодня — kubernetes-центричен. Потому многие начинают с kubeflow для обучения и kserve для инференса.
-
Кодовая база: в основном python, реже C++, Go, Rust.
-
Hadoop/Java есть в многих больших компаниях. В моем окружении их особо не любят.
Хотя, Trino, говорят, достаточно крутой.
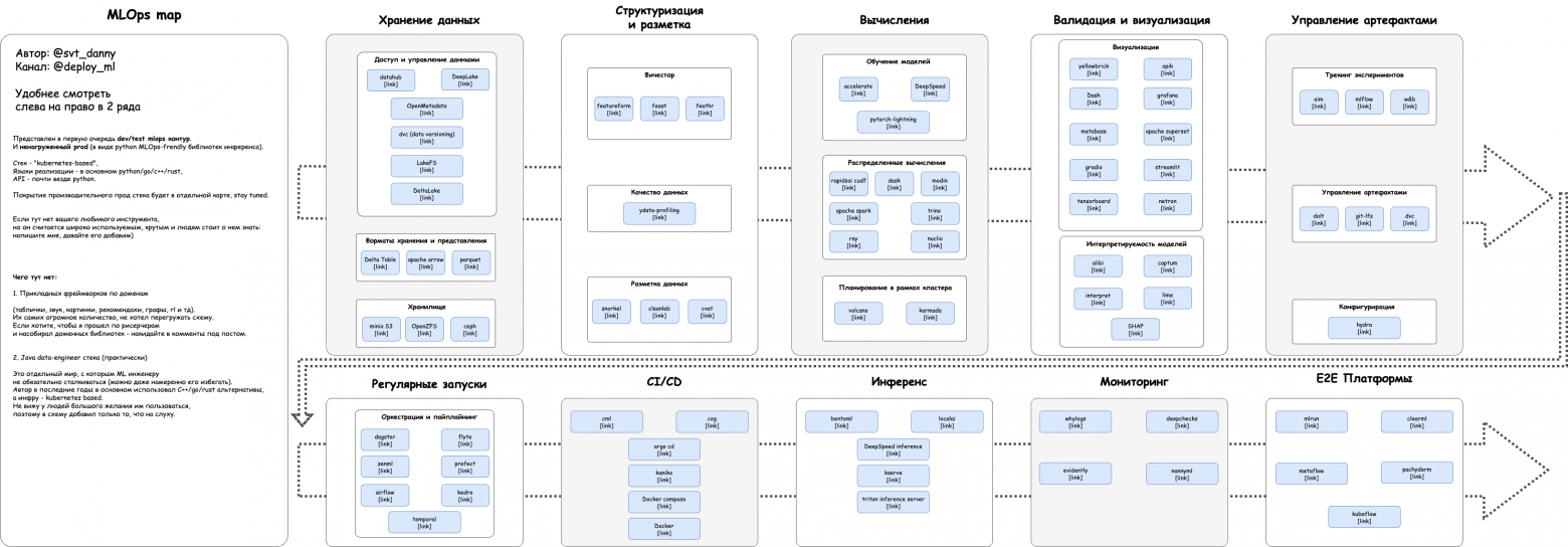
Итак, под каждую задачу куча различных репозиториев. Но по факту живут, развиваются и используются из них единицы. В интернете много MLOps карт, в них обычно собрано все подряд. Карту живых и используемых приложил в статью:
Все почему-то пишут свое
Несмотря на обилие инструментов, компании продолжают писать самостоятельно.
Несколько примеров:
-
Запускалки задач: Netflix Metaflow, uber Airflow, Яндекс Нирвана, Doordash workbench и другие
-
Фичесторы: Домклик, Delivery hero и другие.
Чем больше команда и сложнее процессы — тем выше шанс, что опенсорс не подойдёт. Внедрение превращается в долгую и дорогую адаптацию под себя. Забегая вперед, самостоятельно обычно пишут “платформенные инструменты”, описывающие бизнес процессы, построенные на “кубиках”.
Open-source: три типа, три проблемы
Условно открытые репозитории можно поделить на 3 типа:
-
Открытые версии SaaS продуктов — как правило, имеют ограниченный функционал. Что-то придется дописывать.
-
Фреймворки, выпущенные из больших компаний — часто перегружены и тяжело адаптируемы.
-
Проекты от энтузиастов — нестабильны, поддержка непредсказуема, их развитие иногда зависит исключительно от субъективного мнения разработчика.
Кроме того, подходы в построении прода в вашей команде могут отличаться от идей команды фреймворка. По этим причинам Plug-and-play часто не работает. Интеграция занимает до 6-12 месяцев. Оказывается, что за это время проще написать что-то своё, чем адаптировать чужое.
Платформы и кубики
Инструментарий MLOps можно разделить на:
-
Кубики — обособленные инструменты под узкие задачи (например, база данных).
-
Платформы — связывают процессы и кубики в единую систему (например, Kubeflow).
Не все однозначно так классифицируется. Feature Store, например, скорее является кубиком в общей системе. Однако без бизнес процессов и интеграции с другой инфраструктурой и процессами – он просто красивая идея.
Для кубиков и платформ разная логика выбора
Платформы

Чем больше компания, тем больше у нее бизнес процессов. И тем сложнее интегрировать платформенный инструмент, имеющий собственные паттерны.
Начинающие команды (1–3 ML-инженера)
Процессов в команде еще нет. Можно взять любой понравившийся инструмент. Тут же часто начинают с SaaS решений и открытых решений, продающихся компаниями/облаками по модели SaaS.
Ограничения фреймворков скорее всего еще не будут заметны.
А когда они станут проблемой, их должно быть относительно просто выкинуть и заменить на более сложное решение.
Средние команды (3-10 человек)
По мере роста команды, развития процессов и интеграции тулзов, начинает расти количество “клея” между ними.
Здесь пришлось написать костыль, там коннектор, тут запатчить сборку и тд.
Возможно появление первых велосипедов для основных процессов.
Но, в целом, тут почти всегда возможно подогнать процессы под возможности OpenSource. И именно так команды стараются делать.
Зрелые команды (10+ человек)
Накапливаются 2 тренда:
-
Бизнес процессы становятся глубже и сложнее.
-
Количество клея между компонентами становится все больше. Поддерживать и управлять им все сложнее.
Наступает ситуация, когда “а давайте внедрим фреймворк Х?” занимает 6-12 месяцев.
У технарей есть выбор:
-
Копаться в OpenSource, фиксить кучу багов, фиксить сборку, писать костыли под себя. И потом все это поддерживать в своем fork-е.
-
Написать все с нуля на кубиках, точно описав процессы.
И вот тут мы приходим к тому, что написание своего велосипеда, во-первых, хорошо описывает внутренний бизнес сценарий, а, во-вторых, кратно снижает количество костылей вокруг решения.
Если в малых и средних командах первое решение занимает в разы больше времени, то, в больших, написание своего вполне может оказаться быстрее и правильнее (да еще и компетенция команды вырастет).
Кубики

Тут логика прямо противоположная. Чем больше компания, тем важнее для нее качественные кубики.
Начинающие команды (1–3 ML-инженера):
Делаем MVP: процессы неустойчивы, про большую нагрузку и надежность нужно пока не думать. Если вы сразу будете делать “Enterprise-grade-solution” – вы потонете. Я в таком участвовал, в итоге весь продукт пришлось закопать.
Главное – нужна скорость и как можно быстрое начало тестирования пользователями.
По этой причине можно использовать все, что попадется под руку, и с чем вы уже умеете работать. Тут часто появляются странные вещи, типа хранения логики на s3 или объектных данных в postgress. Если подумать – это не так ужасно на данном этапе.
Если продукт зайдет, то, под давлением реальных пользователей, вы лучше поймете как переписать. А если юзеров не будет, то вы просто сэкономите время и перейдете к следующим более перспективным идеям.
Средние (3-10 человек):
Вот тут MVP сталкивается с кейсами использования. Тут начинает все валиться.
Синие глаза, полуночный дебаг, куча 500 на проде и тд.
Можно снизить масштаб таких проблем, но они все равно возникнут. Команда не может все идеально понять и где-то сделает неоптимально. Софт – услуга и инструмент, а не конечная ценность. Поэтому есть приверженность к моде, частые смены повесток, модные фреймворки и неправильно составленные планы.
Тут приходит осознание важности качественных кубиков. Но нагрузки обычно мало. Замеры производительности и качественные оптимизации редки (или просты).
Поэтому использование чего-нибудь модного, популярного, но не сильно сырого – норм идея.
Зрелые (10+ человек):
Бизнес процессы огромны, но относительно стабильны.
Нагрузка становится большой. Стоимость инфраструктуры начинает измеряться сотнями тысяч и миллионами рублей в месяц на проект. Неправильно выбранный кубик приводит к неэффективности всей системы. Юзеры грустят. Оказывается, что даже хороший OpenSource нужно правильно настраивать и оптимизировать.
Модные кубики могут вообще не выдерживать такую нагрузку или приводить к огромным чекам на инфраструктуру.
Написание кубиков с нуля очень трудоемко и требует узкой дорогой компетенции. Наверное, именно по этому, идейных/процессных MLOps платформ куча, а производительных кубиков единицы.
И как следствие:
-
Реализуя процессы, их стараются подогнать под возможности кубиков
-
Вендоры OpenSource и собственно разработанных кубиков становятся очень полезны и нужны. Чем большую надежность и ответственность они берут на себя, тем больше денег им готовы за это платить.
Что же внедрять?
-
Начинающим – берите что хотите, лишь бы оно быстро разворачивалось и настраивалось.
-
Небольшим и средним командам — берите то, что:
-
На слуху, но появилось не вчера
-
Относительно легко заносится
-
Позже можно выкинуть, не переписывая всю систему
-
-
Зрелым командам — обсуждать требования, смотреть код, тестировать и страдать.
Заключения
MLOps — это не цель, а способ организовать работу и уменьшить хаос. Инструменты, подходы и архитектуры сильно зависят от зрелости команды и специфики задач. Универсальных решений нет — важно понимать контекст и находить баланс между готовыми решениями и своими разработками.
Канал автора в телеграм @deploy_ml
Автор: svtDanny


