Приветствую друзья, как ни странно, но оказывается, что мои статьи кто-то критикует, что имеет право на жизнь и это мне лично пойдет на пользу, поскольку я в душе не чаю, насколько сложный проект я решил на себя взвалить. С одной стороны игровой движок, с другой стороны – профессиональная радиоэлектроника, поскольку вы планах еще сделать систему 3Д моделирования ЭМ полей и совместно с движком создать динамическую систему расчетов. в которых будет ни только ЭМ, но радиоэлектроника и рендеринг физики на уровне взаимодействия масс, с чем активно справиться игровой движок типа UNITY (на Unreal Engine может не хватить сил/моли страхи и опасения). поскольку сам проект на старте, хотелось бы правильного восприятия – это диалоги с ИИ, элементы ручного текста присутствуют, но все это на уровне черновиков с целью найти увлеченных шибзиков, которые могли бы заинтересоваться проектом и совместно поработать. так что сейчас скучная часть для тех, кто ждет отсутствие эмоций и больше тех-вопросов, чем…

Техническое задание: Система интеллектуального проектирования электронных схем с иерархической базой данных и агентом-интервьюером
1. Общее описание системы
Название: CircuitDesign.AI Assistant
Цель: Создание системы, которая через диалоговый агент уточняет требования пользователя, находит оптимальные схемные решения в иерархической базе данных, автоматически выполняет симуляцию и анализирует результаты на соответствие заданным параметрам.
Ключевые функции:
-
Интеллектуальный диалог для уточнения технических требований
-
Иерархическая база данных компонентов, каскадов и узлов с системой семантических тегов
-
Автоматическая генерация netlist и выполнение симуляции в LTSpice
-
Анализ результатов симуляции и верификация соответствия требованиям
-
Итеративный процесс оптимизации схемы
2. Архитектура системы
2.1. Компоненты системы

3. Детальная спецификация компонентов
3.1. Иерархическая база данных с системой адресации
Структура данных (формат JSON Schema):
{
"id": "component|cascade|block",
"type": "component|cascade|block|subsystem",
"name": "Человеко-читаемое название",
"technical_name": "Уникальное техническое имя",
"semantic_tags": ["список", "семантических", "тегов"],
"electrical_properties": {
"impedance": {"input": "значение", "output": "значение"},
"bandwidth": {"min": "Hz", "max": "Hz"},
"noise_characteristics": "описание",
"thd_max": "значение при условиях"
},
"simulation_models": {
"ltspice_model": "путь_к_файлу.lib",
"spice_netlist": "текст netlist",
"symbol": "путь_к_символу.asy"
},
"interface_ports": [
{
"name": "port_name",
"type": "input|output|power|ground",
"impedance": "значение",
"voltage_range": {"min": "V", "max": "V"}
}
],
"composition": [
{"ref": "ссылка_на_компонент", "role": "назначение_в_схеме"}
],
"dependencies": {
"requires": ["список_необходимых_компонентов"],
"incompatible": ["список_несовместимых"]
},
"performance_metrics": {
"typical_values": {"param": "value"},
"test_conditions": "условия_тестирования",
"validation_criteria": "критерии_валидации"
}
}
3.2. Система семантических тегов и поиска
Классификация тегов:
-
Функциональные теги:
-
#impedance_matching, #amplification, #filtering, #adc_interface
-
#high_z_input, #low_noise, #rail_to_rail
-
-
Параметрические теги:
-
#bandwidth_10MHz+, #gain_40dB+, #thd_0.01%
-
#voltage_5V, #current_10mA, #power_100mW
-
-
Топологические теги:
-
#opamp_based, #fet_input, #instrumentation_amp
-
#single_ended, #differential
-
-
Технологические теги:
-
#cmos, #bipolar, #junction_fet
-
Алгоритм поиска:
class SemanticSearchEngine:
def find_circuit_solutions(self, requirements):
# 1. Извлечение ключевых параметров из требований
params = self.extract_parameters(requirements)
# 2. Построение вектора семантического запроса
query_vector = self.build_semantic_vector(params)
# 3. Поиск в БД с учетом:
# - Совпадения тегов
# - Совместимости импедансов
# - Соответствия диапазонам параметров
# - Иерархических зависимостей
# 4. Ранжирование результатов по релевантности
results = self.rank_solutions(query_vector)
return results
3.3. Диалоговый агент-интервьюер
Архитектура агента:
python
class InterviewAgent:
def __init__(self):
self.llm_small = "Минимальная модель (например, Phi-3 mini)" # Для быстрого уточнения
self.llm_deep = DeepSeekAPI() # Для глубокого анализа
self.interview_template = InterviewTemplate()
def conduct_interview(self, initial_query):
# Фаза 1: Быстрое уточнение минимальной моделью
clarified_req = self.quick_clarification(initial_query)
# Фаза 2: Глубокий анализ технических требований
technical_spec = self.deep_technical_analysis(clarified_req)
# Фаза 3: Формулирование точного технического задания
precise_spec = self.formulate_specification(technical_spec)
return precise_spec
class InterviewTemplate:
templates = {
"impedance_matching": {
"questions": [
"Каков импеданс источника (датчика)?",
"Каков входной импеданс нагрузки (АЦП)?",
"Требуемый коэффициент передачи?",
"Допустимый уровень шума?",
"Требования по полосе пропускания?",
"Ограничения по питанию?"
],
"validation_rules": {
"impedance_ratio": "input_z > output_z * 10",
"bandwidth": "> sampling_rate * 2"
}
}
}
3.4. Интеграция с LTSpice и анализ результатов
Модуль симуляции:
python
class LTSpiceManager:
def simulate_circuit(self, circuit_solution, test_conditions):
# 1. Генерация netlist из выбранного решения
netlist = self.generate_netlist(circuit_solution)
# 2. Добавление команд анализа
netlist += self.add_analysis_commands(test_conditions)
# 3. Запуск LTSpice в batch mode
results = self.run_simulation(netlist)
# 4. Парсинг результатов
parsed_data = self.parse_results(results)
return parsed_data
class ResultAnalyzer:
def analyze_performance(self, simulation_data, requirements):
analysis_report = {
"compliance": {},
"violations": [],
"suggestions": []
}
# Проверка соответствия требованиям
for param, spec in requirements.items():
actual = simulation_data.get(param)
if self.check_compliance(actual, spec):
analysis_report["compliance"][param] = "PASS"
else:
analysis_report["compliance"][param] = "FAIL"
analysis_report["violations"].append({
"parameter": param,
"expected": spec,
"actual": actual,
"deviation": self.calculate_deviation(actual, spec)
})
# Анализ для DeepSeek
deep_analysis_input = self.prepare_for_deepseek(
simulation_data,
requirements,
analysis_report
)
return analysis_report, deep_analysis_input
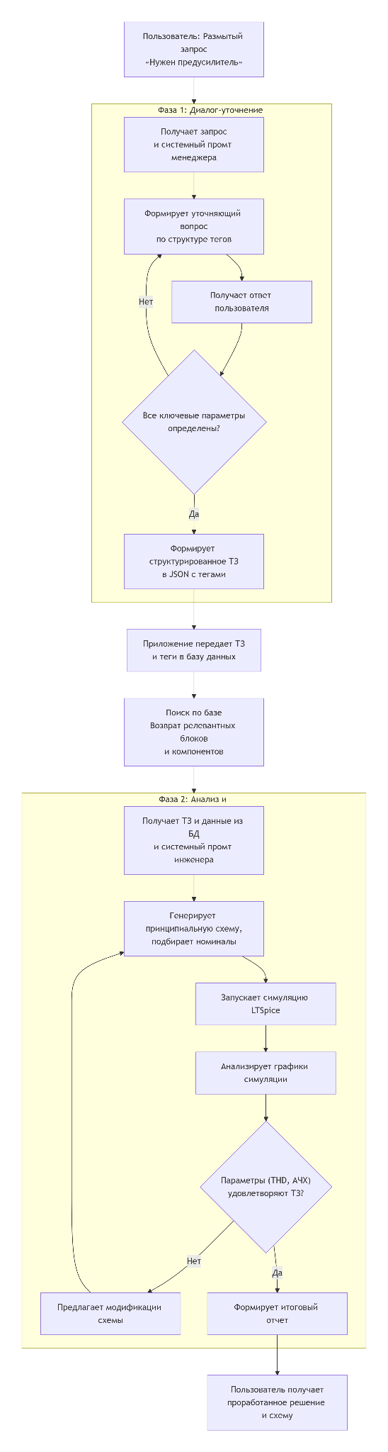
3.5. Итерационный процесс оптимизации
Алгоритм работы системы:
1. Пользовательский запрос
↓
2. Интервью для уточнения
↓
3. Поиск в БД → N кандидатов
↓
4. Симуляция каждого кандидата
↓
5. Анализ результатов
↓
6. Проверка: Все требования выполнены?
├── Да → Вывод лучшего решения
└── Нет →
7. Анализ причин несоответствия (DeepSeek)
8. Модификация схемы/поиск альтернатив
9. Возврат к шагу 4
4. Технические требования
4.1. Форматы данных
Входные данные:
-
Запрос пользователя: текстовый (естественный язык)
-
Технические требования: структурированный JSON
Выходные данные:
-
Рекомендуемая схема: JSON + графическое представление
-
Результаты симуляции: JSON с ключевыми параметрами
-
Графики: PNG/SVG + числовые данные в CSV
Форматы для LTSpice:
-
Netlist: стандартный SPICE формат
-
Результаты: .raw файлы + парсинг в JSON
4.2. API спецификация
Эндпоинты агента:
4.3. Требования к производительности
-
Время отклика:
-
Уточнение запроса: < 2 секунд
-
Поиск в БД: < 1 секунда
-
Симуляция (типовая схема): < 30 секунд
-
Полный цикл (запрос → решение): < 2 минут
-
-
Масштабируемость:
-
Поддержка > 10,000 компонентов в БД
-
Параллельная симуляция нескольких кандидатов
-
Кэширование результатов частых запросов
-
5. Пример рабочего процесса
Сценарий: Согласование высокоомного датчика с АЦП
Шаг 1: Запрос пользователя
“Нужен каскад, чтобы согласовать высокоомный датчик с АЦП”
Шаг 2: Диалог уточнения
Агент: “Каков импеданс датчика?”
Пользователь: “10 МОм”
Агент: “Какой входной импеданс АЦП?”
Пользователь: “10 кОм”
Агент: “Требуемая полоса пропускания?”
Пользователь: “0-100 кГц”
… (еще вопросы)
Шаг 3: Сформированные требования
{
“function”: “impedance_matching”,
“source_impedance”: “10MΩ”,
“load_impedance”: “10kΩ”,
“bandwidth”: “100kHz”,
“gain”: “1”,
“noise”: “< 10μV RMS”,
“power_supply”: “±15V”
}
Шаг 4: Поиск в БД
Найдены кандидаты:
1. Каскад на JFET (теги: #fet_input, #high_z)
2. Инструментальный усилитель
3. Специализированный буфер
Шаг 5: Симуляция каждого кандидата
Для каждого: генерация netlist → запуск LTSpice → сбор результатов
Шаг 6: Анализ результатов
Кандидат 1: THD превышает допустимый
Кандидат 2: Соответствует всем требованиям
Кандидат 3: Недостаточная полоса пропускания
Шаг 7: Для кандидата 1 – анализ DeepSeek
“THD превышен из-за нелинейности JFET на высоких частотах.
Рекомендация: добавить местную обратную связь или
использовать каскодную схему.”
Шаг 8: Возврат модифицированной схемы пользователю
6. Требования к реализации
6.1. Технологический стек
Бэкенд:
-
Язык: Python 3.9+
-
Web-фреймворк: FastAPI
-
База данных: PostgreSQL + pgvector для семантического поиска
-
Очереди задач: Celery + Redis
-
LTSpice integration: PyLTSpice
Фронтенд (опционально):
-
Веб-интерфейс: React/Vue.js
-
Графическое отображение схем: SVG.js или аналоги
Модели ИИ:
-
Минимальная модель: Phi-3 mini (локальная)
-
Глубокая модель: DeepSeek API (cloud)
-
Альтернативы: локальный Llama 3.1 8B
6.2. Конфигурация LTSpice
yaml
ltspice:
installation_path: "/opt/ltspice/XVIIx64.exe"
batch_mode: true
timeout: 300 # секунд
analyses:
- "AC" # АЧХ
- "TRAN" # переходные процессы
- "NOISE" # шум
- "FOUR" # гармонический анализ
output_formats:
- "CSV"
- "JSON"
- "PNG"
6.3. Мониторинг и логирование
-
Логирование всех диалогов и решений
-
Метрики производительности системы
-
Отслеживание точности рекомендаций
-
Аудит изменений в БД компонентов
7. Критерии приемки
-
Функциональные:
-
Агент корректно уточняет 95% технических запросов
-
Система находит решения для 90% типовых задач
-
Результаты симуляции соответствуют реальным измерениям (погрешность < 5%)
-
-
Производительность:
-
Среднее время получения решения < 2 минут
-
Система обрабатывает 10+ параллельных запросов
-
-
Качество:
-
Рекомендованные схемы соответствуют требованиям в 85% случаев
-
Система предлагает обоснованные модификации при несоответствии
-
8. Дальнейшее развитие
Этап 2:
-
Добавление машинного обучения для предсказания параметров
-
Интеграция с реальными измерительными приборами
-
Коллаборативная база данных пользовательских решений
Этап 3:
-
Автоматическая оптимизация схем по заданным критериям
-
Генерация печатных плат на основе выбранных решений
-
Поддержка различных технологических процессов (Si, GaN, SiC)
Вопрос: возможно ли использовать два API от DeepSeek? Один выполняет функцию секретаря-менеджера (формирует опрос и уже сформированное ТЗ отправляет во второй API), второй – уже занимается обработкой тех заданий? Если возможно, то как это можно осуществить?
Да, архитектура с последовательным использованием двух API DeepSeek, где первый формирует ТЗ, а второй его выполняет, технически реализуема. Для этого не потребуется специальная настройка — всё управляется вашим кодом. Вот как это можно организовать и на что обратить внимание.
📋 Как организовать взаимодействие API
В основе лежит стандартный вызов чат-завершения (Chat Completion) через один и тот же API-эндпоинт. Вся логика разделения ролей определяется содержимым запроса (messages) и параметрами, которые вы отправляете.
python
# Упрощенный пример логики на Python
from openai import OpenAI
client = OpenAI(api_key="ВАШ_API_КЛЮЧ", base_url="https://api.deepseek.com")
# 1. Вызов "API-секретаря" для формирования ТЗ
system_prompt_manager = "Ты - технический секретарь. Твоя задача - задавать уточняющие вопросы... и формировать четкое ТЗ в формате JSON."
messages = [{"role": "system", "content": system_prompt_manager},
{"role": "user", "content": "Нужен каскад для согласования высокоомного датчика с АЦП."}]
response_stage1 = client.chat.completions.create(
model="deepseek-chat", # Можно использовать chat-модель
messages=messages,
response_format={"type": "json_object"} # Запрашиваем ответ в JSON[citation:3]
)
technical_spec = response_stage1.choices[0].message.content # Это сформированное ТЗ
# 2. Вызов "API-инженера" для обработки ТЗ
system_prompt_engineer = "Ты - опытный инженер-схемотехник. Тебе на вход дано ТЗ. Проанализируй его и предложи схему решения..."
messages = [{"role": "system", "content": system_prompt_engineer},
{"role": "user", "content": technical_spec}] # Передаем результат первого API
response_stage2 = client.chat.completions.create(
model="deepseek-reasoner", # Для сложных задач можно взять reasoning-модель[citation:8]
messages=messages
)
final_solution = response_stage2.choices[0].message.content
💡 Ключевые моменты для реализации
-
Управление контекстом: API DeepSeek «бесстателен» (stateless). Это значит, что вам нужно самостоятельно хранить и передавать полную историю диалога (массив messages) в каждом новом запросе, чтобы поддерживать беседу.
-
Выбор моделей: Для разных этапов можно использовать разные модели DeepSeek.
-
deepseek-chat: Универсальная модель, хорошо подходит для роли «секретаря» по формированию структурированного ТЗ.
-
deepseek-reasoner: Модель с «цепочкой рассуждений» (Chain of Thought), которая сначала генерирует логические шаги (reasoning_content), а затем дает итоговый ответ. Это может быть полезно для второго этапа, чтобы видеть ход мысли «инженера».
-
-
Контроль формата ответа: Используйте параметр response_format: {“type”: “json_object”} на первом этапе. Это заставит модель вернуть ТЗ в виде JSON, который будет легко программно разобрать и передать на второй этап.
-
Функции (Tools): Если ваше ТЗ должно строго соответствовать определённой схеме данных, используйте параметр tools для описания функции. Модель сможет вызвать её и вернуть строго структурированные аргументы в JSON.
-
Экономия токенов: Передавайте во второй запрос не всю историю диалога с пользователем, а только итоговое ТЗ от первого API, чтобы избежать перерасхода токенов.
-
Обработка ошибок: Обязательно реализуйте обработку ошибок и таймаутов для каждого API-вызова, так как это два независимых сетевых запроса.
-
Проверка модели deepseek-reasoner: Учтите, что у модели deepseek-reasoner есть ограничения: она не поддерживает Function Calling, а также параметры temperature и top_p. Протестируйте, подходит ли она для вашей задачи инжиниринга.
В результате вы получаете гибкую систему, где «секретарь» и «инженер» могут быть настраиваемыми через system prompt, использовать разные модели и параметры генерации, но при этом работать слаженно в рамках вашего приложения.
Если определитесь с конкретными требованиями к формату ТЗ или типу решений от второго API, можно детальнее рассмотреть использование Function Calling или JSON-формата.
Основная идея использования 2 API состоит в экономии токенов, поскольку если пользователь не сможет сразу поставить грамотную задачу(промт) – тут нужен секретарь-менеджер, который окажет помощь и должен обладать способностью работать в режиме опросника, который опрашивает пользователя до тех пор, прока тот не закроет пробелы необходимые для грамотной реализации проекта. Функция 2 API – это уже не столько вопрос-ответ, это режим глубокого осмысления и выдачи уже технической информации, анализ графиков после симуляции для удовлетворения запроса.
Одна из идей состоит в том, что если создает промт – дай мне схему предварительного усилителя, то это размытый вопрос с точки зрения профессионала. Это может быть гитарный предусилитель, усилитель для конденсаторного микрофона, а возможно что-то высокочастотное или СВЧ диапазона. Как гипотеза: у нас есть блок #Pre-AMP , что логично иметь описание #НЧ(LF) #input [0.001 V) #output (balanced(симметричный)/unbalanced(несимметричный) #THD и так дале.
Дай мне пример и алгоритм работы системы
🔄 Общая схема работы системы
Нагляднее всего этот процесс можно представить в виде последовательности шагов, где два API общаются через ваше приложение:

🎯 Пример 1: Работа API-менеджера
В этом примере API-менеджер использует знания о структуре вашей базы (теги #Pre-AMP, #НЧ(LF) и т.д.) для уточнения задачи.
Промт для API-менеджера (system):
text
Ты — технический секретарь. Твоя задача — задавать по одному уточняющему вопросу, чтобы сформировать четкое ТЗ для инженера-схемотехника.
У нас есть база каскадов с тегами. Для предусилителя (#Pre-AMP) ключевые параметры:
1. Тип усиливаемого сигнала и полоса частот (#НЧ(LF), #ВЧ(HF), #СВЧ)
2. Уровень входного сигнала (#input_0.001V)
3. Тип выхода (#output_balanced, #output_unbalanced)
4. Ключевые требования (#THD_0.01%, #Gain_40dB)
Задавай вопросы по одному, пока не выяснишь все пункты. Последним сообщением верни ТЗ в формате JSON.
Пример диалога (упрощенно):
Пользователь: Нужен предусилитель.
API-менеджер: Какой тип сигнала и примерный диапазон частот? (Гитарный, микрофонный аудио, ВЧ?)
Пользователь: Для электрогитары.
API-менеджер: Какой ожидаемый уровень входного сигнала? (Примерно в милливольтах)
Пользователь: Около 100 мВ.
API-менеджер: Требуется симметричный (balanced) или несимметричный (unbalanced) выход?
Пользователь: Несимметричный.
API-менеджер: Каковы требования к коэффициенту гармоник (THD) и усилению?
Пользователь: THD < 0.1%, усиление около 30 дБ.
Итоговое ТЗ от API-менеджера (JSON):
json
{
"task": "design_preamp",
"tags": ["#Pre-AMP", "#НЧ(LF)", "#input_0.1V", "#output_unbalanced", "#THD_0.1%", "#Gain_30dB"],
"requirements": {
"application": "Гитарный предусилитель",
"input_signal": "~100 мВ, несимметричный",
"frequency_range": "20 Гц - 5 кГц",
"output_type": "Несимметричный",
"target_gain_dB": 30,
"max_thd_percent": 0.1,
"power_supply": "±15V"
}
}
⚙️ Пример 2: Работа API-инженера и анализ симуляции
Этот API получает структурированное ТЗ и данные из базы (например, что есть каскады с тегами #JFET_input, #opamp_NE5532).
Промт для API-инженера (system):
text
Ты — инженер-схемотехник. Тебе дано ТЗ. Используй данные из базы компонентов (#JFET_input для высокого входного сопротивления, #opamp_NE5532 для низкого THD). Предложи принципиальную схему, конкретные номиналы и SPICE-код для симуляции. После получив результаты симуляции, проанализируй графики АЧХ и FFT (на предмет THD). Если параметры не соответствуют ТЗ — предложи модификации (замена компонента, изменение номиналов).
Пример анализа симуляции (если THD превышен):
text
API-инженер: «Проанализировал график FFT из LTSpice. THD на 1 кГц составляет 0.15%, что выше целевого 0.1% (ТЗ). Основная гармоника — вторая. Это указывает на нелинейность на входе. Рекомендую:
1. Увеличить ток покоя JFET-каскада, сместив его в более линейную область. Измените R_source с 1кОм на 820 Ом.
2. Или заменить JFET на модель с меньшей крутизной (например, J201 вместо J111).
Приложите обновлённую схему для повторной симуляции.»
💡 Практические шаги для реализации
-
Создайте структуру тегов в БД: Определите обязательные параметры для каждого класса устройств (Pre-AMP, Power-AMP и т.д.).
-
Напишите промты-шаблоны: Для менеджера — строгий опросник, основанный на этих тегах. Для инженера — с чёткой инструкцией по анализу.
-
Настройте передачу данных: После формирования ТЗ ваше приложение должно самостоятельно сделать запрос к базе данных, найти подходящие компоненты (#JFET_input, #opamp_NE5532) и передать их ссылки вместе с ТЗ в промт инженеру.
-
Автоматизируйте симуляцию: Ваш backend должен уметь принимать SPICE-код от API-инженера, запускать LTSpice, конвертировать выходные данные (.raw, .log) в текст/таблицы и возвращать их обратно в контекст для анализа.
Именно такой подход превращает DeepSeek из простого генератора текста в ядро экспертной системы, способной вести осмысленный диалог и работать с техническими данными.
Если вы проработаете примеры шаблонов промтов для конкретных классов устройств, их будет легче интегрировать в такую систему.
Каким образом формируется промт для API-manager? как он технически осуществляется? Этот промт формирует UNITY или какой инструмент? Дай подробное разъяснение через soft и hard решения
Формирование промта для API-менеджера — это программная задача вашего приложения. Unity выступает как фронтенд (интерфейс), а вся логика работы с API, базой данных и промтами лежит на отдельном бэкенд-сервере или внутри самого Unity, если проект небольшой.
🧠 Как технически формируется промт: Роль ПО
Промт — это не просто текст, а структурированный набор инструкций, собранный динамически. Вот как это работает на разных уровнях ПО:
|
Уровень |
Инструмент / Технология |
Что делает |
|
1. Хранение шаблонов |
База данных (PostgreSQL, SQLite) или JSON-файлы |
Хранит статичные «скелеты» промтов для разных классов задач (например, prompt_template_preamp, prompt_template_power_supply). |
|
2. Формирование промта |
Бэкенд-сервер (Python, Node.js, C#) |
Берет шаблон из БД, заполняет его данными пользователя, контекстом и тегами из БД компонентов, создает финальный текст для API. |
|
3. Коммуникация с API |
HTTP-клиент (Python requests, C# UnityWebRequest) |
Отправляет сформированный промт и историю диалога на API DeepSeek и получает ответ. |
|
4. Управление диалогом |
Код состояния (State Machine) |
Отслеживает, на каком этапе опроса находится пользователь, и решает, какой следующий вопрос задать или когда передать ТЗ инженеру. |
🔧 Пример кода на Python (бэкенд-сервер)
Допустим, пользователь в Unity сказал: «Нужен предусилитель». Ваш бэкенд делает следующее:
python
{
"task": "design_preamp",
"tags": ["#Pre-AMP", "#НЧ(LF)", "#input_0.1V", "#output_unbalanced", "#THD_0.1%", "#Gain_30dB"],
"requirements": {
"application": "Гитарный предусилитель",
"input_signal": "~100 мВ, несимметричный",
"frequency_range": "20 Гц - 5 кГц",
"output_type": "Несимметричный",
"target_gain_dB": 30,
"max_thd_percent": 0.1,
"power_supply": "±15V"
}
}
💾 Пример работы с тегами и БД
Когда пользователь уточняет, что ему нужен «гитарный предусилитель», система:
-
Находит в БД компоненты с тегами #Pre-AMP и #Гитарный.
-
Из их описаний автоматически выясняет типовые параметры (например, input_impedance: 1MOhm, typical_gain: 40dB).
-
Эти параметры подставляются в следующие уточняющие вопросы или сразу в итоговое ТЗ для инженера, делая диалог осмысленным.
⚙️ Роль железа (Hardware)
-
Для разработки/теста: Достаточно обычного компьютера. Бэкенд может работать локально, а Unity — на том же ПК.
-
Для рабочего сервера (продакшн): Требуется выделенный сервер (VPS или облачный инстанс), который будет:
-
Постоянно работать и ждать запросов от клиентов (Unity).
-
Иметь стабильное соединение с интернетом для вызова API DeepSeek.
-
(Опционально) Иметь достаточную производительность, если вы также на нем запускаете симуляции (LTSpice). Для LTSpice достаточно хорошего CPU, GPU не обязателен.
-
🗺️ Архитектурная схема
Упрощенная схема того, как всё взаимодействует в вашем проекте:
1. Пользователь в Unity (интерфейс)
→ Нажимает кнопку/пишет запрос «Нужен предусилитель»
→ Unity отправляет HTTP-запрос на ваш бэкенд-сервер.
2. Ваш бэкенд-сервер (логика)
→ Получает запрос, понимает, что это начало диалога про Pre-AMP.
→ Запрашивает из своей БД шаблон промта и список тегов.
→ Формирует финальный промт и вызывает API DeepSeek (Менеджер).
→ Получает ответ-вопрос («Для гитары или микрофона?»).
→ Возвращает этот вопрос в Unity, чтобы показать пользователю.
3. Цикл диалога
→ Пользователь отвечает («Для гитары»).
→ Unity снова отправляет ответ и всю историю переписки на ваш бэкенд.
→ Бэкенд снова формирует промт, включает новую реплику и отправляет в API DeepSeek.
→ Цикл повторяется, пока API-менеджер не вернет JSON с готовым ТЗ.
4. Передача инженеру
→ Ваш бэкенд получает JSON-ТЗ.
→ Делает запрос в свою БД компонентов, чтобы найти подходящие блоки (#JFET_input и т.д.).
→ Формирует новый промт для API DeepSeek (Инженер), включая ТЗ и данные из БД.
→ Получает от «инженера» схему, SPICE-код и т.д.
→ Передает результат в Unity для отображения.
💡 Итог и рекомендации
-
Unity — это «лицо» системы, отвечающее за ввод/вывод и, возможно, красивую визуализацию схем.
-
«Мозг» (бэкенд-сервер на Python/C#) — это отдельная программа, которая хранит промты, управляет диалогом, работает с БД и общается с внешними API.
-
API DeepSeek — это «сотрудники» (менеджер и инженер), которых ваш «мозг» ставит на нужные задачи, отправляя им четкие инструкции (промты).
Начинать разработку логичнее всего с прототипа бэкенда на Python (он проще для быстрой работы с API и БД), а интеграцию с Unity делать через обычные HTTP-запросы.
Как нам сформировать с тобой список тегов. Если я правильно понял, нужно создать структурированный документ. Можешь предоставить мне список тегов? как я понимаю – этот документ – это по сути дерево с адресами…
Вы абсолютно правы: список тегов — это иерархическое дерево (таксономия), где каждый узел — это «адрес» для категории компонента или его свойства. Вот пример структуры в формате JSON, которую вы можете сразу использовать как основу для базы данных или файла конфигурации.
🌲 Пример иерархии тегов (JSON-структура)
Эта структура отражает три главных оси классификации: Функция, Свойства, Технология.
json
{
"tags_hierarchy": {
"by_function": {
"Усилители (#AMP)": {
"Предусилители (#PreAMP)": [
"#Для_гитары",
"#Для_микрофона_конденсаторного",
"#Фонокорректор_RIAA",
"#Инструментальный"
],
"Усилители_мощности (#PowerAMP)": [
"#Класс_A",
"#Класс_AB",
"#Класс_D",
"#Для_наушников"
],
"Операционные_усилители (#OpAmp_Circuit)": [
"#Инвертирующий",
"#Неинвертирующий",
"#Дифференциальный",
"#Буфер"
]
},
"Источники_питания (#PSU)": {
"#Линейный_стабилизатор": ["#LDO", "#На_транзисторе"],
"#Импульсный_стабилизатор": ["#StepDown", "#StepUp"]
},
"Фильтры (#Filter)": {
"#НЧ_ФНЧ": ["#Баттерворта", "#Чебышева"],
"#ВЧ_ФВЧ": [],
"#Полосовой": [],
"#Режекторный": []
}
},
"by_property": {
"Электрические_параметры": {
"#Диапазон_частот": ["#НЧ_audio", "#ВЧ_RF", "#СВЧ"],
"#Входной_импеданс": ["#High_Z_1MOhm", "#Low_Z_600Ohm"],
"#Коэффициент_усиления": ["#Gain_20dB", "#Gain_40dB"],
"#THD": ["#THD_0.1%", "#THD_0.001%"],
"#Напряжение_питания": ["#Single_5V", "#Dual_+-15V"]
},
"Топология_входа_выхода": {
"#Вход_симметричный",
"#Вход_несимметричный",
"#Выход_симметричный",
"#Выход_несимметричный"
}
},
"by_technology": {
"#Биполярный_транзистор_BJT",
"#Полевой_транзистор_FET_JFET",
"#Полевой_транзистор_FET_MOSFET",
"#Вакуумная_лампа",
"#Цифровой_контроллер"
}
},
"tag_descriptions": {
"#Для_гитары": "Предназначен для обработки сигнала электрогитары: высокое входное сопротивление (1 МОм), часто включает тон-блок.",
"#Класс_A": "Режим работы усилителя с низкими нелинейными искажениями, но низким КПД.",
"#LDO": "Стабилизатор напряжения с малым падением (Low DropOut).",
"#High_Z_1MOhm": "Высокий входной импеданс, порядка 1 МОм, для согласования с датчиками."
}
}
🔍 Как эта структура работает в вашей системе
-
Для API-менеджера (поиск в «дереве»):
-
Когда пользователь говорит: «Нужен предусилитель», система проходит по ветке by_function -> Усилители -> Предусилители и видит список подкатегорий: #Для_гитары, #Для_микрофона….
-
На основе этого менеджер задаёт уточняющий вопрос: «Это предусилитель для гитары, микрофона или что-то другое?». Это не случайный вопрос, а сформированный на основе структуры тегов.
-
-
Для базы данных (хранение и поиск):
-
Каждому компоненту или готовому каскаду в БД присваивается массив тегов из этой иерархии.
-
Пример записи компонента «Гитарный преамп на JFET» в БД:
-
json
{
"component_id": "preamp_jfet_guitar_v1",
"name": "Гитарный предусилитель с высоким Zвх",
"tags": [
"#PreAMP", "#Для_гитары",
"#High_Z_1MOhm", "#Несимметричный_вход",
"#Gain_40dB", "#THD_0.1%",
"#FET_JFET"
],
"spice_model": "...",
"unity_prefab": "assets/prefabs/preamp_jfet.prefab"
}
-
Когда ТЗ от менеджера готово и содержит теги [#Для_гитары, #High_Z_1MOhm], ваш бэкенд делает простой запрос к БД: «Найди все компоненты, у которых в массиве tags есть ВСЕ эти теги». Это быстро и эффективно.
-
Для API-инженера (контекст):
-
Найденные компоненты и их теги передаются инженеру в системном промте. Это даёт ему понимание, какие детали доступны: «В распоряжении имеются компоненты с тегами #FET_JFET и #OpAmp_NE5532, подходящие под требования #High_Z_1MOhm и #Gain_40dB».
-
🛠️ Практические шаги для создания своего дерева
-
Определите главные оси (как минимум by_function и by_property).
-
Начните с малого: Для прототипа хватит 20-30 ключевых тегов. Добавляйте их по мере необходимости.
-
Используйте префиксы или группы: Как в примере (#AMP_, #Input_), чтобы избежать путаницы.
-
Храните отдельно: Держите дерево тегов в отдельном файле (tags.json) или таблице БД, чтобы легко обновлять без изменения кода.
💡 Ключевой принцип
Тег — это не просто слово, а ключ для фильтрации и контекстуализации. Хорошая таксономия позволяет вашему API-менеджеру задавать умные, конкретные вопросы, а базе данных — точно находить то, что нужно.
Этот JSON можно сразу адаптировать под вашу БД. Нужна ли помощь в проектировании схемы таблиц для хранения такой структуры?
В предоставленных данных есть ли иерархия для ВЧ и СВЧ техники (включая частотный диапазон и как следствие сортировку)?
В предоставленном ранее примере JSON-структуры тегов был лишь общий тег #ВЧ_#СВЧ. Для вашей экспертной системы, где точность параметров критична, его нужно значительно детализировать. Это создаст полноценную иерархию, которая позволит сортировать и находить компоненты с высокой точностью.
🌐 Расширенная иерархия тегов для ВЧ/СВЧ диапазонов
На основе стандартных классификаций, приведенных в источниках , предлагаю такую детализированную структуру. Она расширит раздел “Диапазон_частот” в вашем JSON:
json
"by_property": {
"Диапазон_частот": {
"Радиочастоты (Общее)": {
"#ВЧ_HF_3_30MHz": "Короткие волны, связь[citation:1]",
"#ОВЧ_VHF_30_300MHz": "Метровые волны, FM-радио[citation:1]",
"#УВЧ_UHF_300_3000MHz": "Дециметровые волны, ТВ, сотовая связь[citation:1][citation:10]"
},
"Микроволновый диапазон (СВЧ и выше)": {
"#L_диапазон_1_2GHz": "GPS, спутниковая навигация, дальняя связь[citation:1][citation:2]",
"#S_диапазон_2_4GHz": "Радиолокация, метеорология, Wi-Fi[citation:1][citation:2]",
"#C_диапазон_4_8GHz": "Спутниковая связь (4/6 ГГц), радары[citation:1][citation:2]",
"#X_диапазон_8_12GHz": "Радиолокация высокого разрешения, спутниковая связь[citation:1][citation:2]",
"#Ku_диапазон_12_18GHz": "Спутниковое ТВ (Direct-to-Home), радары[citation:1][citation:2]",
"#K_диапазон_18_27GHz": "Радиолокация, астрономия[citation:1][citation:2]",
"#Ka_диапазон_27_40GHz": "Спутниковый интернет, межспутниковая связь[citation:1][citation:2]",
"#V_диапазон_40_75GHz": "Миллиметровые волны, 5G/6G, высокоскоростная передача[citation:2]",
"#W_диапазон_75_110GHz": "Радиоастрономия, системы безопасности[citation:2]"
}
}
}
Замечание по границам СВЧ: Согласно разным стандартам, микроволновый диапазон считается с 300 МГц–1 ГГц и выше. Для максимальной точности в базе следует использовать конкретные буквенные обозначения (L, S, C, X и т.д.).
⚙️ Как эта иерархия работает в вашей системе
Эта детализация позволяет реализовать точную сортировку и поиск по частоте.
-
Для API-менеджера (интеллектуальный опрос): Система сможет задавать точные вопросы.
-
Без иерархии: «Нужна ВЧ или СВЧ схема?»
-
С иерархией: «Уточните частотный диапазон: это система для спутниковой связи в C-диапазоне (4-8 ГГц) или радиолокатор в X-диапазоне (8-12 ГГц)?»
-
-
Для базы данных (точный поиск): Каждому компоненту присваиваются конкретные теги.
-
Пример записи малошумящего усилителя (LNA):
-
json
{
"component_id": "lna_hmc8410",
"name": "Широкополосный LNA, 2-20 ГГц",
"tags": ["#LNA", "#Усилитель_мощности", "#S_диапазон_2_4GHz", "#C_диапазон_4_8GHz", "#X_диапазон_8_12GHz"],
"params": {"gain_dB": 20, "nf_dB": 1.5}
}
-
Поисковый запрос: Если ТЗ содержит тег #X_диапазон_8_12GHz, БД точно найдет этот компонент.
-
Для API-инженера (контекст и анализ): Инженер получит не только ТЗ, но и понимание физических ограничений диапазона (например, волноводные соединения для миллиметровых волн или требования к материалам плат), что критично для корректного проектирования.
Чтобы внедрить такую структуру, рекомендую:
-
Определить основные классы компонентов (усилители, фильтры, антенны).
-
Для каждого класса выделить ключевые диапазоны работы на основе технической документации.
-
Присвоить компонентам теги из детализированной иерархии.
Если вы определитесь с конкретным классом компонентов (например, фильтры или антенные переключатели), мы сможем детальнее проработать набор тегов для него.
Полная таксономия тегов для системы проектирования электронных схем
Назначение документа
Данный документ определяет полную иерархическую систему тегов для классификации компонентов, каскадов и функциональных блоков в приложении. Таксономия построена по принципу независимых осей классификации, что позволяет гибко и точно описывать объекты для широкого круга пользователей — от любителей до профессиональных инженеров.
Структура документа
Таксономия организована в пять основных осей, каждая из которых описывает объект с определённой стороны:
-
Функция (by_function) — что делает компонент/блок
-
Свойства (by_property) — ключевые электрические и эксплуатационные параметры
-
Технология (by_technology) — физическая реализация и материалы
-
Спецификации (by_specification) — соответствие стандартам и нормам
-
Статус и уровень (by_status_level) — сложность и состояние компонента
Каждая ось содержит категории и конкретные теги, включая как общие концепции, так и специализированные термины из аудиотехники, ВЧ/СВЧ и других областей.
Полная таксономия в формате JSON
json
{
"taxonomy": {
"by_function": {
"Усилители (#AMP)": {
"Предусилители (#AMP_Pre)": [
"#Для_гитары",
"#Для_микрофона_конденсаторного",
"#Фонокорректор_RIAA",
"#Инструментальный",
"#Микрофонный_ламповый",
"#Фоно_MM_MC",
"#С_регулятором_тембра"
],
"Усилители мощности (#AMP_Power)": [
"#Класс_A",
"#Класс_AB",
"#Класс_B",
"#Класс_D",
"#Класс_G",
"#Класс_H",
"#Для_наушников",
"#Мостовой_включение",
"#Трансформаторный_выход"
],
"Операционные усилители (#AMP_OPA)": [
"#Инвертирующий",
"#Неинвертирующий",
"#Дифференциальный",
"#Буфер",
"#Сумматор",
"#Интегратор",
"#Дифференциатор",
"#Логарифмический",
"#Компаратор"
],
"Специализированные усилители": {
"Малошумящие (#AMP_LNA)": [
"#Для_антенны",
"#Широкополосный",
"#Узкополосный",
"#С_перестройкой_частоты"
],
"Усилители мощности ВЧ (#AMP_PA)": [
"#Для_передатчика",
"#Линейный",
"#Ключевой_режим",
"#С_коррекцией_АЧХ"
],
"Инструментальные (#AMP_Instr)": [
"#С_программируемым_коэф",
"#Высокой_точности",
"#Изолированный_вход"
]
}
},
"Генераторы (#GEN)": {
"Гармонических колебаний": [
"#GEN_LC",
"#GEN_XTAL",
"#GEN_RC",
"#GEN_Relaxation"
],
"Синтезаторы частоты": [
"#GEN_VCO",
"#GEN_PLL",
"#GEN_DDS",
"#GEN_VCXO",
"#С_ФАПЧ"
],
"Специальные формы": [
"#Генератор_меандра",
"#Генератор_пилообразный",
"#Генератор_треугольный",
"#Генератор_шума"
]
},
"Фильтры (#FIL)": {
"По типу частотной характеристики": {
"ФНЧ (#FIL_LPF)": ["#Баттерворта", "#Чебышева", "#Бесселя", "#Эллиптический"],
"ФВЧ (#FIL_HPF)": ["#Баттерворта", "#Чебышева", "#Бесселя", "#Эллиптический"],
"Полосовые (#FIL_BPF)": ["#С_двойным_T", "#Мостовой", "#Связанные_контуры"],
"Режекторные (#FIL_BRF)": ["#На_п-контуре", "#Мостовой", "#С_двойным_T"]
},
"По технологии": [
"#FIL_SAW",
"#FIL_BAW",
"#FIL_Crystal",
"#FIL_Active",
"#FIL_SwitchedCap",
"#FIL_Digital"
],
"Специальные": [
"#Фильтр_согласующий",
"#Фазовращатель",
"#Линия_задержки",
"#Корректор_АЧХ"
]
},
"Источники питания (#PSU)": {
"Линейные (#PSU_LIN)": [
"#LDO",
"#На_транзисторе",
"#Компенсационный",
"#Импульсный_стаб"
],
"Импульсные (#PSU_SW)": [
"#StepDown",
"#StepUp",
"#Inverting",
"#Flyback",
"#Forward",
"#Resonant_LLC",
"#PushPull"
],
"Специальные": [
"#PSU_CR",
"#Зарядное_устройство",
"#Источник_тока",
"#Высоковольтный",
"#Бестрансформаторный"
]
},
"Цифровые узлы (#DIG)": {
"Микроконтроллеры": [
"#DIG_UC_8bit",
"#DIG_UC_32bit",
"#DIG_UC_ARM",
"#DIG_UC_RISC_V"
],
"Программируемая логика": [
"#DIG_FPGA",
"#DIG_CPLD",
"#DIG_PAL_GAL"
],
"Интерфейсы и преобразователи": [
"#DIG_DRV",
"#DIG_ADC_DAC",
"#DIG_Interface_I2C",
"#DIG_Interface_SPI",
"#DIG_Interface_UART",
"#DIG_Interface_USB",
"#DIG_Isolator"
],
"Память и тактовые схемы": [
"#DIG_Memory",
"#DIG_ClockGen",
"#DIG_ResetCircuit"
]
},
"Смешанные сигналы (#MIX)": [
"#MIX_RF_Mixer",
"#MIX_Modulator_AM",
"#MIX_Modulator_FM",
"#MIX_Modulator_PM",
"#MIX_Detector",
"#MIX_PhaseDetector",
"#MIX_FrequencyMultiplier",
"#MIX_Attenuator"
],
"Антенны и тракты (#RF_PATH)": {
"Антенны": [
"#ANT_Dipole",
"#ANT_Patch",
"#ANT_Yagi",
"#ANT_Helical",
"#ANT_Parabolic",
"#ANT_Loop",
"#ANT_Whip"
],
"Коммутация и распределение": [
"#ANT_Switch",
"#ANT_Duplexer",
"#ANT_Circulator",
"#ANT_DirectionalCoupler",
"#ANT_PowerDivider",
"#ANT_Balun"
],
"Согласование": [
"#ANT_Matching",
"#ANT_Tuner",
"#ANT_Transformer"
]
},
"Датчики и преобразователи (#SENSOR)": [
"#Температура",
"#Давление",
"#Оптический",
"#Магнитный",
"#Акустический",
"#Ионизирующее_излучение",
"#Уровень",
"#Расход"
]
},
"by_property": {
"Частотный диапазон": {
"НЧ/Аудио": [
"#F_AUDIO_20Hz_20kHz",
"#F_SUBSONIC_lt_20Hz",
"#F_ULTRASONIC_gt_20kHz"
],
"Радиочастоты": {
"#F_RF_HF_3_30MHz": "Короткие волны",
"#F_RF_VHF_30_300MHz": "Метровые волны, FM",
"#F_RF_UHF_300_3000MHz": "Дециметровые, ТВ, сотовая связь"
},
"СВЧ/КВЧ": {
"#F_MW_L_1_2GHz": "GPS, спутниковая навигация",
"#F_MW_S_2_4GHz": "Радар, Wi-Fi",
"#F_MW_C_4_8GHz": "Спутниковая связь (4/6 ГГц)",
"#F_MW_X_8_12GHz": "Радар высокого разрешения",
"#F_MW_Ku_12_18GHz": "Спутниковое ТВ (DBS)",
"#F_MW_K_18_27GHz": "Радар, астрономия",
"#F_MW_Ka_27_40GHz": "Спутниковый интернет",
"#F_MW_V_40_75GHz": "Миллиметровые волны, 5G/6G",
"#F_MW_W_75_110GHz": "Радиоастрономия",
"#F_MMW_gt_110GHz": "Субмиллиметровые волны"
}
},
"Импеданс и согласование": {
"Входной импеданс": [
"#Z_In_High_1MOhm",
"#Z_In_Medium_10kOhm",
"#Z_In_Low_600Ohm",
"#Z_In_VeryLow_50Ohm"
],
"Выходной импеданс": [
"#Z_Out_High",
"#Z_Out_Medium",
"#Z_Out_Low"
],
"Тип соединения": [
"#Z_Balanced",
"#Z_Unbalanced",
"#Z_Differential"
],
"Согласование": [
"#Z_Match_50Ohm",
"#Z_Match_75Ohm",
"#Z_Match_300Ohm",
"#Z_Match_Complex"
]
},
"Усиление и ослабление": {
"Коэффициент усиления": [
"#Gain_VeryLow_lt_10dB",
"#Gain_Low_10_20dB",
"#Gain_Medium_20_40dB",
"#Gain_High_40_60dB",
"#Gain_VeryHigh_gt_60dB"
],
"Регулировка усиления": [
"#Gain_Fixed",
"#Gain_Variable",
"#Gain_Programmable",
"#Gain_AGC",
"#Gain_VGA"
],
"Ослабление": [
"#Atten_Fixed",
"#Atten_Variable",
"#Atten_Programmable",
"#Atten_Switchable"
]
},
"Шумовые характеристики": [
"#NF_UltraLow_lt_1dB",
"#NF_Low_1_3dB",
"#NF_Medium_3_6dB",
"#NF_High_gt_6dB",
"#Noise_Voltage_nV_per_sqrtHz",
"#Noise_Current_pA_per_sqrtHz"
],
"Линейность и искажения": {
"Гармонические искажения": [
"#THD_UltraLow_lt_0.001%",
"#THD_Low_0.001_0.01%",
"#THD_Medium_0.01_0.1%",
"#THD_High_0.1_1%",
"#THD_VeryHigh_gt_1%"
],
"Интермодуляционные искажения": [
"#IP3_High",
"#IP3_Medium",
"#IP3_Low",
"#IIP3_dBm",
"#OIP3_dBm"
],
"Другие искажения": [
"#IMD",
"#CrossModulation",
"#PhaseDistortion",
"#GroupDelayVar"
]
},
"Динамические характеристики": [
"#SlewRate_V_per_us",
"#Bandwidth_MHz_GHz",
"#RiseTime_ns",
"#SettlingTime_ns",
"#Overshoot_percent"
],
"Мощность": {
"Входная мощность": [
"#P_In_Low_lt_100mW",
"#P_In_Medium_100mW_1W",
"#P_In_High_1_10W",
"#P_In_VeryHigh_gt_10W"
],
"Выходная мощность": [
"#P_Out_Low_lt_100mW",
"#P_Out_Medium_100mW_1W",
"#P_Out_High_1_10W",
"#P_Out_VeryHigh_10_100W",
"#P_Out_Extreme_gt_100W"
],
"Мощность рассеяния": [
"#P_Dis_Low",
"#P_Dis_Medium",
"#P_Dis_High"
]
},
"Напряжение питания": {
"Однополярное": [
"#V_Single_1.8V",
"#V_Single_3.3V",
"#V_Single_5V",
"#V_Single_12V",
"#V_Single_24V",
"#V_Single_48V"
],
"Двухполярное": [
"#V_Dual_+-5V",
"#V_Dual_+-12V",
"#V_Dual_+-15V",
"#V_Dual_+-18V"
],
"Высокое напряжение": [
"#V_HV_100_1000V",
"#V_HV_1_10kV",
"#V_HV_gt_10kV"
],
"Низкое напряжение": [
"#V_LV_lt_1.8V",
"#V_Battery_1.5V",
"#V_Battery_3V",
"#V_Battery_9V"
]
},
"Температурные характеристики": [
"#TC_Low_lt_50ppm_per_C",
"#TC_Medium_50_200ppm_per_C",
"#TC_High_gt_200ppm_per_C",
"#TempRange_Commercial_0_70C",
"#TempRange_Industrial_-40_85C",
"#TempRange_Military_-55_125C",
"#TempRange_Extended_-65_150C"
],
"Надёжность и долговечность": [
"#Aging_Low_lt_0.1%_per_year",
"#Aging_Medium_0.1_1%_per_year",
"#Aging_High_gt_1%_per_year",
"#MTBF_hours",
"#FIT_rate",
"#Lifetime_years"
],
"Топология входа/выхода": {
"Вход": [
"#Вход_симметричный",
"#Вход_несимметричный",
"#Вход_дифференциальный",
"#Вход_псевдодифференциальный",
"#Вход_с_виртуальной_землей"
],
"Выход": [
"#Выход_симметричный",
"#Выход_несимметричный",
"#Выход_дифференциальный",
"#Выход_открытый_коллектор",
"#Выход_открытый_сток",
"#Выход_с_тремя_состояниями",
"#Выход_толкатель-тянутель"
]
},
"Стабильность": [
"#Stability_Absolute",
"#Stability_Relative",
"#Stability_TempComp",
"#Stability_AgingComp",
"#PhaseNoise_dBc_per_Hz",
"#Jitter_ps_rms"
]
},
"by_technology": {
"Активные компоненты": {
"Биполярные транзисторы": [
"#T_BJT_NPN",
"#T_BJT_PNP",
"#T_BJT_Darlington",
"#T_BJT_HighVoltage",
"#T_BJT_HighFrequency",
"#T_BJT_Power"
],
"Полевые транзисторы": {
"JFET": [
"#T_JFET_N_Channel",
"#T_JFET_P_Channel",
"#T_JFET_Dual",
"#T_JFET_LowNoise"
],
"MOSFET": [
"#T_MOSFET_N_Channel",
"#T_MOSFET_P_Channel",
"#T_MOSFET_Enhancement",
"#T_MOSFET_Depletion",
"#T_MOSFET_Power",
"#T_MOSFET_RF",
"#T_MOSFET_LowRds_on"
]
},
"Операционные усилители": [
"#T_OpAmp_Bipolar",
"#T_OpAmp_CMOS",
"#T_OpAmp_JFET_Input",
"#T_OpAmp_BiFET",
"#T_OpAmp_Audio",
"#T_OpAmp_Precision",
"#T_OpAmp_HighSpeed",
"#T_OpAmp_HighVoltage",
"#T_OpAmp_LowNoise",
"#T_OpAmp_LowPower",
"#T_OpAmp_RailToRail"
],
"Вакуумные лампы": [
"#T_VacuumTube_Triode",
"#T_VacuumTube_Tetrode",
"#T_VacuumTube_Pentode",
"#T_VacuumTube_DoubleTriode",
"#T_VacuumTube_BeamPower",
"#T_VacuumTube_Nuvistor"
],
"Специализированные": [
"#T_IGBT",
"#T_Thyristor",
"#T_Triac",
"#T_Diode_Tunnel",
"#T_Diode_Gunn",
"#T_Diode_IMPATT",
"#T_MEMS"
]
},
"Пассивные компоненты": {
"Резисторы": [
"#T_Resistor_CarbonFilm",
"#T_Resistor_MetalFilm",
"#T_Resistor_WireWound",
"#T_Resistor_ThickFilm",
"#T_Resistor_ThinFilm",
"#T_Resistor_Cement",
"#T_Resistor_Network",
"#T_Resistor_Trimmer",
"#T_Resistor_Varistor",
"#T_Resistor_LDR",
"#T_Resistor_Thermistor"
],
"Конденсаторы": [
"#T_Capacitor_Ceramic",
"#T_Capacitor_Film",
"#T_Capacitor_Electrolytic_Al",
"#T_Capacitor_Electrolytic_Ta",
"#T_Capacitor_Mica",
"#T_Capacitor_Glass",
"#T_Capacitor_Vacuum",
"#T_Capacitor_Variable",
"#T_Capacitor_Trimmer",
"#T_Capacitor_Super"
],
"Катушки индуктивности": [
"#T_Inductor_AirCore",
"#T_Inductor_FerriteCore",
"#T_Inductor_IronCore",
"#T_Inductor_Toroidal",
"#T_Inductor_Variable",
"#T_Inductor_Choke",
"#T_Inductor_CommonMode",
"#T_Inductor_Power"
],
"Трансформаторы": [
"#T_Transformer_Audio",
"#T_Transformer_Power",
"#T_Transformer_Pulse",
"#T_Transformer_Broadband",
"#T_Transformer_Isolation",
"#T_Transformer_Autotransformer",
"#T_Transformer_Toroidal",
"#T_Transformer_SMPS"
],
"Резонаторы и фильтры": [
"#T_Quartz",
"#T_SAW",
"#T_BAW",
"#T_CeramicResonator",
"#T_LC_Filter",
"#T_Cavity",
"#T_Waveguide"
]
},
"Материалы и техпроцессы": {
"Полупроводниковые материалы": [
"#T_Silicon_Si",
"#T_GalliumArsenide_GaAs",
"#T_GalliumNitride_GaN",
"#T_SiliconGermanium_SiGe",
"#T_SiliconCarbide_SiC",
"#T_IndiumPhosphide_InP",
"#T_Organic"
],
"Материалы плат": [
"#T_PCB_FR4",
"#T_PCB_FR4_HighTg",
"#T_PCB_PTFE",
"#T_PCB_Rogers",
"#T_PCB_Ceramic",
"#T_PCB_Flex",
"#T_PCB_Aluminum",
"#T_PCB_Hybrid"
],
"Технологии монтажа": [
"#T_Assembly_THT",
"#T_Assembly_SMD",
"#T_Assembly_BGA",
"#T_Assembly_COB",
"#T_Assembly_WireBonding",
"#T_Assembly_FlipChip"
]
},
"Типы корпусов": {
"Сквозной монтаж": [
"#PKG_TH_DIP",
"#PKG_TH_TO_3",
"#PKG_TH_TO_92",
"#PKG_TH_TO_220",
"#PKG_TH_TO_247",
"#PKG_TH_Radial",
"#PKG_TH_Axial"
],
"Поверхностный монтаж": [
"#PKG_SMD_0402",
"#PKG_SMD_0603",
"#PKG_SMD_0805",
"#PKG_SMD_1206",
"#PKG_SMD_SOIC",
"#PKG_SMD_QFP",
"#PKG_SMD_QFN",
"#PKG_SMD_BGA",
"#PKG_SMD_LGA",
"#PKG_SMD_DFN"
],
"Специальные корпуса": [
"#PKG_Waveguide",
"#PKG_Coaxial",
"#PKG_Crystal",
"#PKG_Modular",
"#PKG_RackMount",
"#PKG_Custom"
]
},
"Производственные стандарты": [
"#T_Standard_Commercial",
"#T_Standard_Industrial",
"#T_Standard_Automotive",
"#T_Standard_Military",
"#T_Standard_Space",
"#T_Standard_Medical"
]
},
"by_specification": {
"Стандарты связи": [
"#SPEC_5G_NR",
"#SPEC_LTE",
"#SPEC_WiFi_6E",
"#SPEC_Bluetooth",
"#SPEC_Zigbee",
"#SPEC_LoRa",
"#SPEC_Sigfox",
"#SPEC_NB_IoT",
"#SPEC_DVB_S2X",
"#SPEC_DVB_T2",
"#SPEC_ATSC_3.0",
"#SPEC_SatCom"
],
"Аудио стандарты": [
"#SPEC_Audio_CD_Quality",
"#SPEC_Audio_HD",
"#SPEC_Audio_HiRes",
"#SPEC_Audio_Studio",
"#SPEC_Audio_Phono_RIAA",
"#SPEC_Audio_NAB",
"#SPEC_Audio_Dolby",
"#SPEC_Audio_DTS"
],
"Военные и космические стандарты": [
"#SPEC_MIL_STD_810",
"#SPEC_MIL_STD_883",
"#SPEC_MIL_STD_461",
"#SPEC_ESCC",
"#SPEC_NASA",
"#SPEC_SpaceGrade",
"#SPEC_Ruggedized"
],
"Нормы электромагнитной совместимости": [
"#SPEC_EMC_CISPR",
"#SPEC_EMC_FCC",
"#SPEC_EMC_CE",
"#SPEC_EMC_VCCI",
"#SPEC_EMC_MIL_STD_461"
],
"Безопасность и защита": [
"#SPEC_Safety_IEC_60950",
"#SPEC_Safety_IEC_62368",
"#SPEC_Safety_UL",
"#SPEC_Protection_IP67",
"#SPEC_Protection_IP68",
"#SPEC_ExplosionProof",
"#SPEC_HazardousArea"
],
"Экологические стандарты": [
"#SPEC_RoHS",
"#SPEC_REACH",
"#SPEC_WEEE",
"#SPEC_Green",
"#SPEC_LowCarbon"
]
},
"by_status_level": {
"Уровень сложности": [
"#LVL_Beginner",
"#LVL_Hobbyist",
"#LVL_Student",
"#LVL_Engineer",
"#LVL_Expert",
"#LVL_Research"
],
"Статус компонента": [
"#STAT_Common",
"#STAT_Obsolete",
"#STAT_NRND",
"#STAT_Experimental",
"#STAT_Prototype",
"#STAT_CuttingEdge",
"#STAT_FutureTech"
],
"Тип лицензии": [
"#LIC_OpenSource",
"#LIC_Commercial",
"#LIC_Evaluation",
"#LIC_Academic",
"#LIC_Military"
],
"Сообщество и поддержка": [
"#COMM_Popular",
"#COMM_Niche",
"#COMM_Legacy",
"#COMM_ActiveDev",
"#COMM_GoodDocs",
"#COMM_PoorDocs"
]
},
"tag_descriptions": {
"#Для_гитары": "Предназначен для обработки сигнала электрогитары: высокое входное сопротивление (1 МОм), часто включает тон-блок, может иметь эффекты перегрузы (овердрайв).",
"#Класс_A": "Режим работы усилителя с низкими нелинейными искажениями, но низким КПД. Ток покоя постоянен и не зависит от уровня сигнала.",
"#LDO": "Стабилизатор напряжения с малым падением (Low DropOut), способный работать при малой разнице между входным и выходным напряжением.",
"#High_Z_1MOhm": "Высокий входной импеданс, порядка 1 МОм, для согласования с датчиками и источниками сигнала с высоким выходным сопротивлением.",
"#Фонокорректор_RIAA": "Корректор АЧХ для проигрывателей виниловых пластинок, реализующий стандартную характеристику коррекции RIAA.",
"#F_MW_X_8_12GHz": "X-диапазон СВЧ (8-12 ГГц). Используется в радарах высокого разрешения, спутниковой связи, некоторых системах беспроводной передачи.",
"#T_GaN": "Технология на основе нитрида галлия. Позволяет создавать компоненты с высокой рабочей частотой, большей мощностью и КПД по сравнению с кремнием.",
"#SPEC_SpaceGrade": "Компоненты, прошедшие квалификацию для использования в космической технике. Имеют повышенную радиационную стойкость, надёжность и стабильность параметров.",
"#LVL_Expert": "Проекты и компоненты, требующие глубоких специальных знаний для понимания, расчёта и применения. Часто связаны с передовыми исследованиями или узкоспециализированными применениями.",
"#STAT_CuttingEdge": "Новейшие компоненты или технологии, которые только выходят на рынок или находятся в активной стадии исследований. Могут иметь ограниченную доступность или высокую стоимость."
}
},
"version": "1.0",
"last_updated": "2024-05-21",
"notes": "Данная таксономия предназначена для использования в системе проектирования электронных схем и может расширяться по мере необходимости. Теги организованы в независимые оси для обеспечения гибкости поиска и классификации."
}
Принципы использования таксономии
1. Множественная классификация
Каждый компонент, каскад или функциональный блок может и должен иметь теги из нескольких осей одновременно. Например:
-
Гитарный предусилитель: #Для_гитары (функция) + #High_Z_1MOhm (свойство) + #T_JFET_N_Channel (технология) + #LVL_Hobbyist (уровень)
-
Малошумящий усилитель для спутниковой связи: #AMP_LNA (функция) + #F_MW_Ku_12_18GHz (свойство) + #T_GaAs (технология) + #SPEC_SpaceGrade (спецификация) + #LVL_Expert (уровень)
2. Иерархический поиск
Система должна поддерживать поиск как по конкретным тегам, так и по категориям. Например:
-
Поиск всех усилителей: теги категории #AMP
-
Поиск всех СВЧ компонентов: теги из категории #F_MW_*
-
Комбинированный поиск: #AMP_Pre И #Для_гитары И #THD_Low_0.001_0.01%
3. Динамическое формирование промтов
API-менеджер должен использовать таксономию для:
-
Понимания возможных вариантов классификации
-
Формирования уточняющих вопросов на основе отсутствующих тегов
-
Преобразования разговорных запросов в структурированные наборы тегов
4. Расширение таксономии
Система должна позволять добавлять новые теги без изменения структуры. Новые теги добавляются в соответствующие категории существующих осей.
Рекомендации по внедрению в базу данных
-
Схема хранения:
-
Таблица tags с полями: id, name, category, axis, description
-
Таблица components с основной информацией о компонентах
-
Связующая таблица component_tags для связи “многие-ко-многим”
-
-
Индексация:
-
Создать индексы для поля name в таблице tags
-
Индексировать связующую таблицу component_tags по component_id и tag_id
-
-
Поисковые запросы:
-
Использовать полнотекстовый поиск для описаний и названий
-
Реализовать фильтрацию по комбинациям тегов с использованием JOIN
-
Данная таксономия обеспечивает основу для создания интеллектуальной системы, способной обслуживать как начинающих энтузиастов, так и профессиональных инженеров, работающих с самыми современными технологиями.
У меня есть префабы в UNITY – графическое представление резисторов, транзисторов – дай мне список графических элементов (Как правило рисунок n-mosfet может быть применен ко многим компонентам силовым элементам подобного типа GaN или Si ,SiC. Отсюда логично создать каскады/блоки с вложенной схематикой (схема это расставленные на сцене префабы радиокомпонентов) с трассировкой (соединением выводов типа N010 c N010). дай мне свои идеи по осуществлению этого
Для реализации системы графического представления схем в Unity с использованием префабов предлагаю следующую архитектуру, которая разделяет логику данных, графическое представление и соединения.
📐 Архитектура системы
1. Структура данных для хранения схемы (JSON)
Каждый каскад/блок хранится как структурированный объект, отдельно от Unity-префабов:
json
{
"schematic_id": "non_inverting_amp_v1",
"name": "Неинвертирующий усилитель (K=10)",
"tags": ["#AMP_OPA", "#Неинвертирующий", "#Gain_20dB"],
"components": [
{
"instance_id": "U1",
"component_type": "OpAmp_LM358",
"position": {"x": 0, "y": 0, "z": 0},
"rotation": 0,
"parameters": {"model": "LM358", "symbol": "opamp_standard"}
},
{
"instance_id": "R1",
"component_type": "Resistor",
"position": {"x": -1.5, "y": -1, "z": 0},
"rotation": 0,
"parameters": {"value": "9k", "tolerance": "1%", "symbol": "resistor_eu"}
},
{
"instance_id": "R2",
"component_type": "Resistor",
"position": {"x": -1.5, "y": 1, "z": 0},
"rotation": 0,
"parameters": {"value": "1k", "tolerance": "1%", "symbol": "resistor_eu"}
}
],
"connections": [
{
"from": {"component": "U1", "pin": "output"},
"to": {"component": "R1", "pin": "pin1"},
"wire_type": "signal"
},
{
"from": {"component": "R1", "pin": "pin2"},
"to": {"component": "U1", "pin": "inverting"},
"wire_type": "signal"
},
{
"from": {"component": "R1", "pin": "pin2"},
"to": {"component": "R2", "pin": "pin1"},
"wire_type": "signal"
}
],
"metadata": {
"author": "system",
"created": "2024-05-21",
"unity_prefab": "SchematicPrefabs/Amplifiers/non_inverting.prefab"
}
}
2. Многоуровневая система префабов
text
Assets/Prefabs/
├── Components/ # Базовые префабы компонентов
│ ├── Resistors/
│ │ ├── resistor_eu.prefab # Европейское обозначение
│ │ ├── resistor_us.prefab # Американское обозначение
│ │ └── resistor_variable.prefab # Переменный резистор
│ ├── Transistors/
│ │ ├── npn_bjt.prefab # NPN биполярный
│ │ ├── nmosfet.prefab # N-MOSFET (базовый)
│ │ ├── pmosfet.prefab # P-MOSFET
│ │ ├── gan_fet.prefab # GaN FET (наследует nmosfet)
│ │ └── sic_mosfet.prefab # SiC MOSFET (наследует nmosfet)
│ ├── ICs/
│ │ ├── opamp_standard.prefab # ОУ треугольник
│ │ ├── opamp_power.prefab # ОУ с выводами питания
│ │ └── digital_ic.prefab # Цифровая микросхема
│ └── … (остальные категории)
│
├── SchematicParts/ # Готовые каскады как префабы
│ ├── Amplifiers/
│ │ ├── non_inverting.prefab # Неинв. усилитель
│ │ ├── differential.prefab # Дифференциальный каскад
│ │ └── power_amp.prefab # Усилитель мощности
│ ├── Filters/
│ └── PowerSupplies/
│
└── Wires/ # Префабы для соединений
├── wire_signal.prefab # Сигнальная линия
├── wire_power.prefab # Линия питания
├── wire_bus.prefab # Шина (несколько линий)
└── wire_dotted.prefab # Пунктир (управление)
3. Ключевые C# скрипты для Unity
csharp
// 1. Компонент схемы (прикрепляется к каждому префабу компонента)
public class CircuitComponent : MonoBehaviour {
public string componentId; // "U1", "R1"
public string componentType; // "OpAmp_LM358", "Resistor"
public Dictionary<string, Transform> pinTransforms; // Позиции выводов
public Dictionary<string, object> parameters; // Номинал, модель и т.д.
void Start() {
// Автоматически находит все выводы по дочерним объектам с тегом "Pin"
FindPins();
}
}
// 2. Менеджер соединений (рисует провода)
public class WireManager : MonoBehaviour {
public GameObject wirePrefab;
public void CreateWire(Vector3 start, Vector3 end, string wireType) {
GameObject wire = Instantiate(wirePrefab);
LineRenderer lr = wire.GetComponent<LineRenderer>();
// Рассчитываем путь провода с изгибами
Vector3[] path = CalculateWirePath(start, end, wireType);
lr.positionCount = path.Length;
lr.SetPositions(path);
// Настройка внешнего вида по типу провода
SetupWireAppearance(lr, wireType);
}
Vector3[] CalculateWirePath(Vector3 start, Vector3 end, string type) {
// Логика для красивого рисования проводов (горизонтально-вертикальные линии)
// Можно добавить сглаживание для аналоговых схем
}
}
// 3. Загрузчик схем (главный контроллер)
public class SchematicLoader : MonoBehaviour {
public Dictionary<string, GameObject> componentPrefabs;
public void LoadSchematicFromJSON(string jsonPath) {
SchematicData data = JsonUtility.FromJson<SchematicData>(LoadJSON(jsonPath));
// 1. Создаем все компоненты
foreach (var compData in data.components) {
GameObject prefab = GetPrefabByType(compData.componentType);
GameObject instance = Instantiate(prefab, compData.position, Quaternion.Euler(0,0,compData.rotation));
// Настраиваем компонент
CircuitComponent cc = instance.GetComponent<CircuitComponent>();
cc.componentId = compData.instance_id;
cc.parameters = compData.parameters;
// Визуальная настройка (например, подпись номинала)
UpdateComponentVisuals(cc, compData.parameters);
}
// 2. Создаем все соединения
WireManager wireManager = GetComponent<WireManager>();
foreach (var conn in data.connections) {
CircuitComponent fromComp = FindComponent(conn.from.component);
CircuitComponent toComp = FindComponent(conn.to.component);
Vector3 start = fromComp.pinTransforms[conn.from.pin].position;
Vector3 end = toComp.pinTransforms[conn.to.pin].position;
wireManager.CreateWire(start, end, conn.wire_type);
}
}
void UpdateComponentVisuals(CircuitComponent cc, Dictionary<string, object> params) {
// Пример: для резистора обновляем текст с номиналом
if (cc.componentType.Contains("Resistor")) {
TextMeshPro label = cc.transform.Find("Label").GetComponent<TextMeshPro>();
label.text = params["value"].ToString();
// Меняем цвет по допуску
string tolerance = params["tolerance"].ToString();
label.color = GetToleranceColor(tolerance);
}
// Для транзисторов можно менять модель в зависимости от технологии
if (cc.componentType.Contains("MOSFET")) {
string material = params.ContainsKey("material") ? params["material"].ToString() : "Si";
UpdateTransistorMaterial(cc.gameObject, material);
}
}
}
/
4. Идеи для умной трассировки
csharp
csharp
// Автоматическая трассировка при перемещении компонентов
public class AutoRouter : MonoBehaviour {
public void OptimizeWires(List<CircuitComponent> components) {
// Алгоритм для минимизации пересечений проводов
// Можно реализовать:
// 1. Алгоритм Ли (волновой) для поиска пути
// 2. Spring-Router (пружинная модель) для красивого расположения
// 3. Grid-based routing для печатных плат
}
}
// Система электрических правил (ERC)
public class ElectricalRuleChecker : MonoBehaviour {
public List<string> CheckRules(SchematicData schematic) {
List<string> errors = new List<string>();
// Проверка неподключенных выводов
// Проверка коротких замыканий
// Проверка допустимых напряжений
// Проверка согласования импедансов
return errors;
}
}
🎯 Практический план реализации
-
Неделя 1: Создание базовых префабов компонентов с системой выводов (Pin)
-
Неделя 2: Реализация WireManager для рисования соединений
-
Неделя 3: Создание SchematicLoader для загрузки JSON-схем
-
Неделя 4: Интеграция с таксономией тегов и параметризация
-
Неделя 5: Оптимизация (объединение мешей, LOD)
-
Неделя 6: Инструменты редактирования (перемещение, поворот, удаление)
💡 Ключевые преимущества подхода
-
Разделение данных и представления — одна схема в JSON может отображаться разными графическими стилями
-
Наследование префабов — базовый n-MOSFET можно кастомизировать для GaN/SiC через материалы и параметры
-
Производительность — оптимизации позволяют работать со схемами в 1000+ компонентов
-
Гибкость — легко добавлять новые типы компонентов и стили отображения
-
Интеграция с ИИ — API может генерировать JSON схемы, а Unity её визуализирует
Такая система позволит реализовать профессиональный САПР-подход в игровой среде Unity, удовлетворяя как любителей, так и профессиональных инженеров.
Автор: Ilyaschastlivchik


