Вам когда-нибудь казалось, что современное ИТ — это в основном про перекладывание JSON-ов, покраску кнопок и борьбу за миллисекунды в банковских транзакциях? Недавно я наткнулся на статистику о том, сколько данных генерирует одна современная молочная ферма, и как я удивился, когда понял: большинство этих данных оседает в разрозненных Excel-таблицах, тетрадках зоотехников или, в лучшем случае, в древних локальных базах типа «СЕЛЭКС», которые не обновлялись годами.
Оказывается, селекция элитного скота сегодня — это не про «посмотреть на корову и понять, что она даст много молока», а про работу с огромными матрицами SNP-маркеров (генетических вариаций) и временными рядами. Но что делать, если данные из лаборатории приходят в формате .vcf, а статистика по надоям лежит в закрытой системе 1С, и они «не знают» друг о друге?
Меня зовут Вишняков Данил, я магистр 1-го курса ИТМО по направлению «Искусственный интеллект». Сейчас в рамках акселератора Talent Hub (совместный проект ИТМО и Napoleon IT) мы с командой работаем над проектом Genome AI. Наша цель — вытащить селекцию животных из «эпохи интуиции» в эпоху доказательного ML.
В этой статье мы рассмотрим, как мы строим платформу Genome AI, зачем нам понадобилась гибридная модель машинного обучения и почему «цифровой двойник» коровы — это следующий большой шаг в агротехе.
Проблема: «Слепая» селекция и хаос в данных
Представьте, что вы — директор фермы на 1000 голов. Каждое животное — это актив. Ваша главная задача: понять, каких телят оставить для воспроизводства стада, а каких — продать.
Раньше это делали «по ощущениям» или по средним показателям родителей. Но генетика — штука хитрая: от элитных родителей может родиться средний потомок, и наоборот. В итоге вы тратите два года и огромные ресурсы на выращивание коровы, которая в итоге дает на 15% меньше молока, чем могла бы. Это классический пример упущенной выгоды, которую сложно посчитать без цифр на руках.
Почему данные на ферме — это сложно?
-
Data Silos (Силосные ямы данных): Информация о здоровье — в одной локальной базе, данные о кормлении — в облачном Excel, а результаты расшифровки генома — в PDF-отчете от сторонней лаборатории. Они существуют в параллельных вселенных.
-
Грязные данные: Ошибки в ID животных (опечатки в бирках), перепутанные даты отела, «человеческий фактор» при замере суточного удоя.
Ниже — диаграмма того, как выглядит типичный «бизнес-процесс» на ферме до того, как туда приходит системный подход:

Наше решение: Genome AI как «мозг» фермы
В рамках Talent Hub мы создаем SaaS-платформу, которая берет на себя роль агрегатора и аналитического центра.
В чем специфика наших задач (почему это не просто очередной CRUD):
-
Сложная нелинейность: Генотип — это не просто сумма признаков. Гены взаимодействуют между собой (эпистаз), а на результат сильно влияет среда (корм, влажность, температура). Мы строим модели, которые пытаются разделить «генетический потенциал» и «эффект среды».
-
Объем признаков: У одной коровы может быть 50 000+ генетических маркеров (SNP). Для модели это 50 000 признаков на одну запись при относительно небольшой выборке самих животных. Привет, проблема размерности!
-
Длинные циклы обратной связи: В селекции нам нужно ждать годы, чтобы подтвердить точность прогноза реальным удоем.
Чтобы обуздать этот хаос, мы используем гибридный стек: CatBoost для классических признаков и Deep Learning (PyTorch) для обработки геномных матриц.
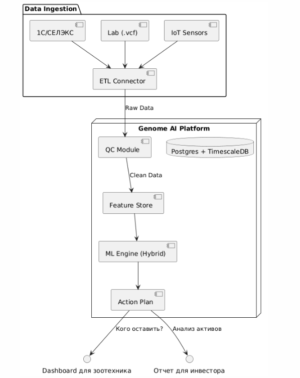
Как это устроено внутри (System Design на пальцах)
Мы строим пайплайн, где на входе стоят «стражи качества» (Data Quality Guardrails). Если Call Rate генотипа (качество чтения ДНК) низкий, система выдает алерт и не пускает мусорные данные в модель.
Вот архитектурная схема нашего решения:

От теории к практике
Давайте теперь посмотрим, как наши модели «видят» корову. Я покажу три ключевые визуализации, которые мы используем, и код на R, который их генерирует.
1. Кривые лактации: Прогноз продуктивности
Первое, что нужно понять — как корова дает молоко. Удой следует нелинейной кривой (модель Вуда): рост после отела, пик и постепенное снижение. Но кривая кривой рознь! Наша задача — предсказать ее форму на основе генетики.
Мы используем Модель Вуда (Wood’s model) — это стандартная гамма-функция, описывающая кривую лактации. Вот фрагмент кода, где мы моделируем три разных генетических профиля:
# Формула модели Вуда: Y(t) = a * t^b * exp(-c * t)
wood_function <- function(t, a, b, c) {
return(a * (t^b) * exp(-c * t))
}
Что здесь происходит с точки зрения математики?
Уравнение
описывает три фазы жизни животного:
-
a — начальный уровень удоя после родов.
-
b — скорость подъема к пику (раздой).
-
c — скорость падения продуктивности (персистентность).
-
t — день лактации.
Вот как выглядят прогнозы для коров с разным генетическим потенциалом:

Что это дает на практике? Зная тип кривой теленка, мы можем оценить его пожизненную продуктивность еще до первой лактации и принять решение о его племенной ценности.
2. Охота на гены
Откуда мы берем этот «генетический потенциал»? Из ДНК. Мы проводим полногеномный поиск ассоциаций (GWAS). Проще говоря, мы смотрим на десятки тысяч SNP-маркеров у тысяч коров и ищем те из них, которые статистически значимо связаны с высоким надоем.
Результаты этого поиска отображаются на Манхэттен-графике. Каждая точка — это маркер. Чем выше точка, тем сильнее ее связь с признаком.

Пики (например, вокруг маркера rs574 на хромосоме 2) — это наши «кандидаты» в гены, ответственные за молочность. Именно эти маркеры становятся фичами для модели, предсказывающей ту самую кривую лактации.
3. Контроль качества и структура стада
А что если в данных ошибка и нам подсунули генотип овцы? Или корова на самом деле не чистопородная? Для этого нужен контроль качества (QC). Один из главных инструментов — анализ главных компонент (PCA).
Он сжимает многомерные генетические данные в 2D-пространство, где животные одной породы находятся в кластере вместе.

Точка, которая выпадает из своего кластера (например, помесь среди чистопородных голштинов) — это красный флаг. Возможно, ошибка в данных, а возможно — ценный генетический нюанс. Без такого QC все дальнейшие прогнозы бессмысленны.
Что дальше? Цифровой двойник и экономика фермы
Для меня, как для студента ИТМО, этот проект — вызов применить методы AI там, где еще вчера главной технологией был блокнот и интуиция. Мы движемся к созданию цифрового двойника животного — комплексной модели, которая включает не только геном, но и историю болезней, рацион, микроклимат в коровнике.
Такой двойник позволит не только отбирать лучших, но и:
-
Оптимизировать кормление индивидуально для каждой коровы.
-
Предсказывать риски заболеваний (мастит, кетоз) за недели до клинических проявлений.
-
Симулировать скрещивания и оценивать экономический эффект от покупки семени конкретного быка-производителя.
Геномная селекция — это не про абстрактную науку. А про конкретные деньги и устойчивость бизнеса. Повышение надоев на 5-10% на уровне стада — это миллионы дополнительной выручки при тех же затратах.
Мы открыты для обратной связи, идей и сотрудничества. Если вы работаете в агротехе, data science или просто вам интересна тема — давайте обсудим в комментариях! Возможно, именно ваш опыт поможет нам сделать платформу еще полезнее.
P.S. Код из статьи — это симуляция для наглядности. В реальном пайплайне данные в разы объемнее, а модели сложнее. Но суть остается той же: превратить генетический «шум» в понятные и прибыльные инсайты.
Если вам интересно следить за моими экспериментами в режиме реального времени, буду рад видеть вас в своем Telegram-канале (https://t.me/donny_dank)
Автор: FeLkan


