
Два месяца назад я выложил первую версию MCP для КОМПАС-3D. Реакция была предсказуемая: “круто для демо, но в реальной работе не взлетит”. Тогда они были правы.
Сейчас агент получает задачу, строит 3D-деталь, добавляет отверстия, проверяет дерево построения, сохраняет документ и возвращает скриншот. Сам.
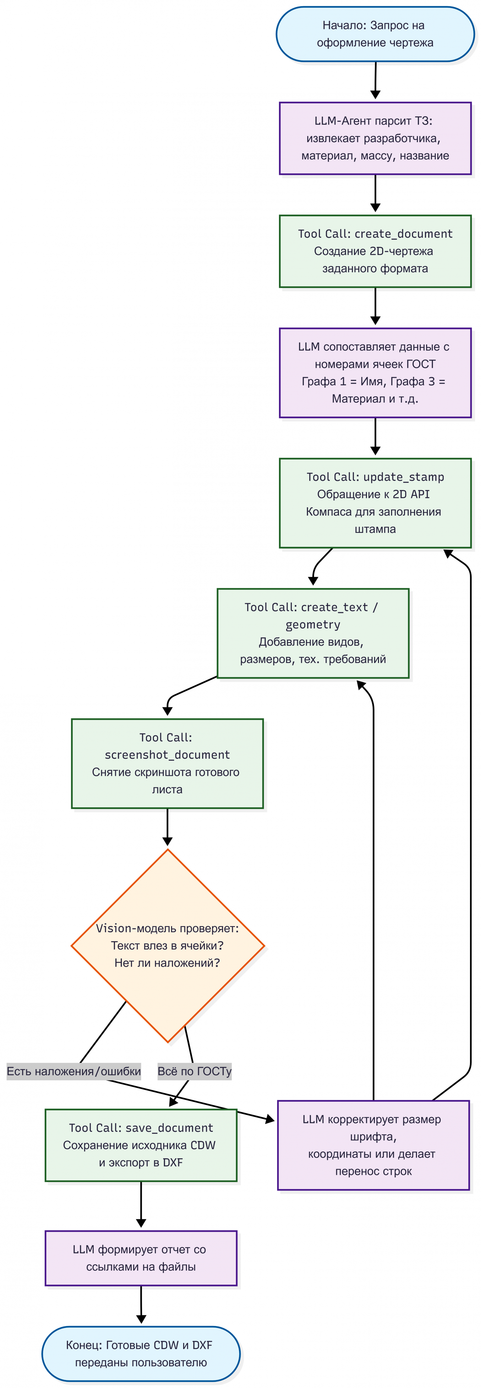
Более того, теперь ИИ забирает на себя не только объемную геометрию, но и плоскую документальную рутину. Ему можно делегировать создание чертежа, автоматическое заполнение штампа и экспорт результата в DXF одним запросом.
Ключевое изменение здесь в том, что агент теперь держит в голове состояние модели на каждом шаге. Он понимает в каком документе находится, на какой стадии построения работает, какую грань или какой feature нужно взять в следующей операции, что именно изменилось после команды и какие свойства получились у детали в итоге.
Например:
Можно взять уже открытую деталь, спросить у неё текущее состояние через get_3d_context и узнать, что базовое тело уже создано, а в дереве висит 11 элементов. Агенту не нужно угадывать или строить всё с нуля – он понимает, на каком этапе находится модель, и сразу переходит к следующим шагам.
Можно не высчитывать координаты плоскостей вручную. Инструмент resolve_selection_3d по описанию сам находит нужную грань (например, «верхняя плоская») и возвращает её системный идентификатор. Агент просто берёт эту ссылку, ставит на неё новый эскиз и делает вырез точно там, где нужно.
Можно убедиться, что команды не просто улетели в пустоту, а реально сработали. Тул list_feature_tree_3d отдаёт агенту список шагов: базовый эскиз, выдавливание, вырез, отверстие, фаска. То есть ИИ доводит деталь до конкретной истории построения, которую вы потом можете открыть руками и проверить.
Можно проверять результат не только по скриншоту, но и математически. Тул measure_model_properties после перестроения возвращает точный объём детали и количество граней. Это строгая физическая валидация получившейся геометрии.
Можно даже не заставлять ИИ угадывать нужный размер. Инструмент solve_model_goal сам прогонит итерации под капотом и найдёт идеальное значение (например, радиус 5.0), чтобы деталь вышла на заданные параметры.
Перейдем к демонстрационным видео:
https://www.youtube.com/watch?v=YzOqmjKnoO0
https://www.youtube.com/watch?v=bHK4WosIAHU

За счёт этого можно строить длинные цепочки действий, проверять результат по ходу работы и подбирать параметры под цель, а не просто отправлять в КОМПАС набор отдельных приказов.
Что добавилось поверх геометрии
Два скриптовых режима. execute_python_script — полноценный Python с доступом к CAD API, для тех кто хочет собрать свою логику поверх готовых операций. execute_geometry_script — компактный DSL для цепочек построений, когда Python избыточен.
Тоже на живых примерах:
execute_geometry_script позволяет дать короткую команду вроде draw.line(pt(230, 30), pt(240, 30)), а дальше агент сам разворачивает её в вызовы КОМПАСа. В моём прогоне он сам собрал план через create_line и вернул готовый reference=1073742441.
execute_python_script даёт уже полноценный слой автоматизации поверх CAD API. То есть можно не собирать всё из отдельных MCP-команд, а написать свою логику на Python и получить от КОМПАСа осмысленный результат.
В практическом виде это уже выглядит так: агент может построить деталь, сам проверить дерево модели, заполнить штамп в чертеже, выгрузить DXF, сохранить файл и вернуть скриншот результата.
Где это реально применимо
Типовые детали которые чертятся по одному шаблону снова и снова. Заполнение штампов и подготовка документации. Любые повторяемые операции где человек сейчас нужен только чтобы нажать “запустить”.
КОМПАС – среда Windows и COM, шероховатости никуда не делись. Но работать с этим уже можно.
Мой проект – это MCP-сервер (мост к КОМПАСу). Он не имеет своего окна с чатом. Чтобы им пользоваться, вам понадобится любой ИИ-клиент с поддержкой MCP (например, официальный терминал Codex или Claude Code от Anthropic, в конце-концов можно воспользоваться IDE Cursor). Инструкция по настройке занимает 10-15 минут.
Репозиторий с инструментами и готовым пакетом: github.com/dwnmf/KOMPAS-3D-MCP-bin
Первые 500 приглашений для тех кто хочет попробовать на своих сценариях – открыты(в гитхаб репозитории).
Если есть задачи в КОМПАС-3D которые хочется автоматизировать
пишите: hello@kompasmcp.ru
Резервная почта: grandfatherofny1984@gmail.com
P.S. Я видел все сообщения с просьбой предоставить доступ. Вот, теперь он наконец-то открыт! Обо всех найденных багах пишите на почту или заводите issues в GitHub.
Автор: lya_ocean


